Combining results and assigning relevant construction stages in dynamic analysis software.
Combining results and assigning relevant construction stages in dynamic analysis software.
2025-04-30
056530
  • RFEM 6

Assigning Result Combinations and Construction Stages

Combining results and assigning relevant construction stages in dynamic analysis software.

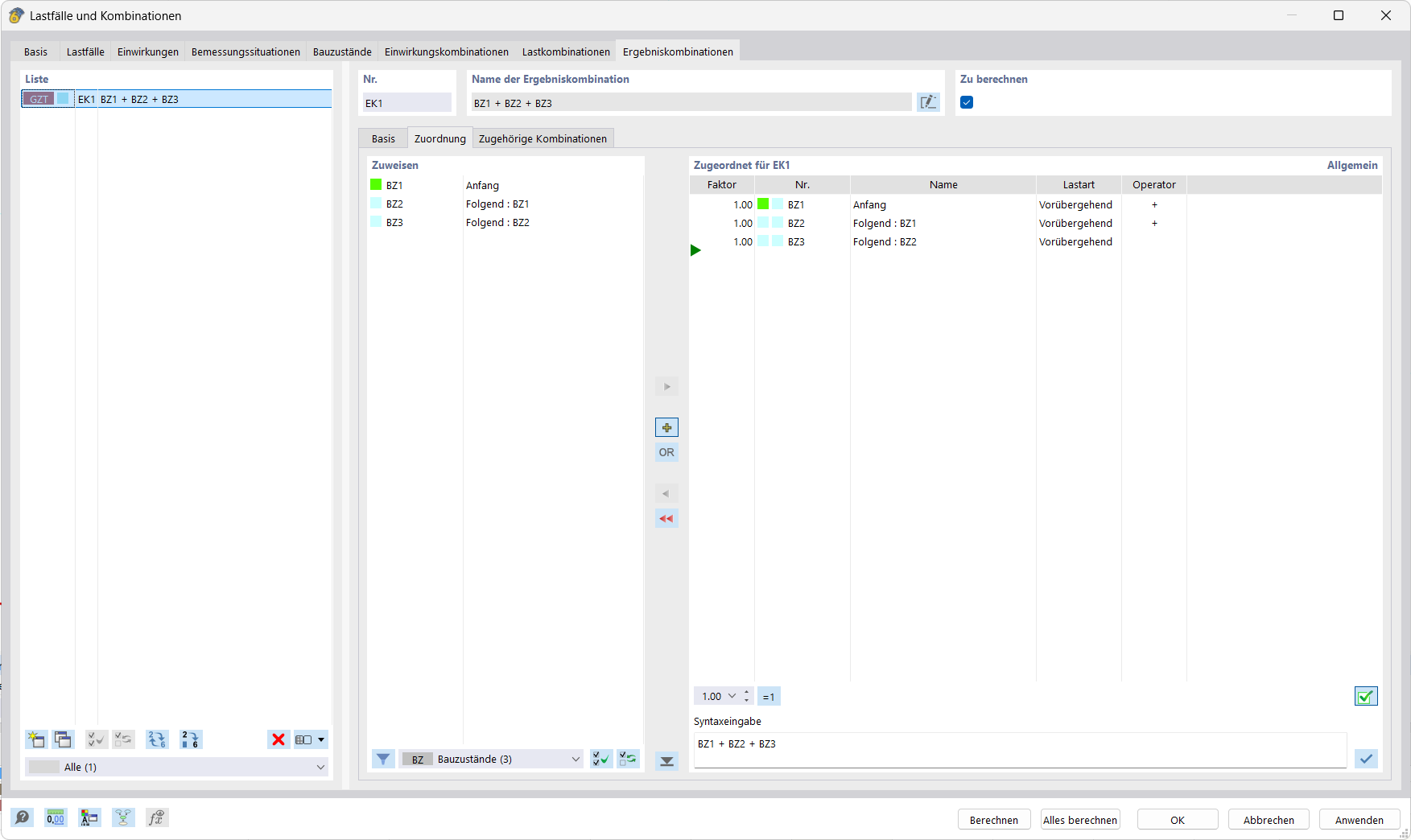
The image shows a screen with dynamic analysis software that allows for the creation of result combinations and their assignment to specific construction stages. A table layout clearly visualizes the input data and results. This feature is particularly useful for linking and evaluating load cases in complex structural projects.
  • Result combinations
  • Construction stages
  • Analysis software
  • Dynamic analysis
  • Structural engineering
Share