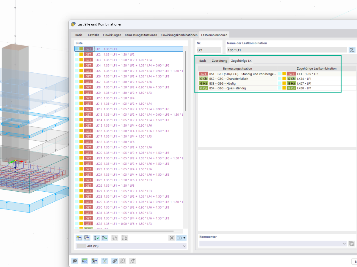
In the Loads and Combinations window, under Load Combinations, you can assign and modify the load combinations for geotechnical design checks, such as ground failure and sliding design.
In the Loads and Combinations window, under Load Combinations, you can assign and modify the load combinations for geotechnical design checks, such as ground failure and sliding design.
2025-05-20
056793
  • RFEM 6

Associated Load Combinations

In the Loads and Combinations window, under Load Combinations, you can assign and modify the load combinations for geotechnical design checks, such as ground failure and sliding design.

  • Loads
  • Combinations
  • Load combinations
  • Associated load combinations
  • Geotechnical design
  • Ground failure design
  • Sliding design
  • Foundations
  • Geotechnical engineering
  • Characteristic loads
Share