Error message explaining missing material parameter relation in construction software.
Error message explaining missing material parameter relation in construction software.
2025-05-28
056907

FAQ 005688 | User-Defined Material Error Solution Explanation

Error message explaining missing material parameter relation in construction software.

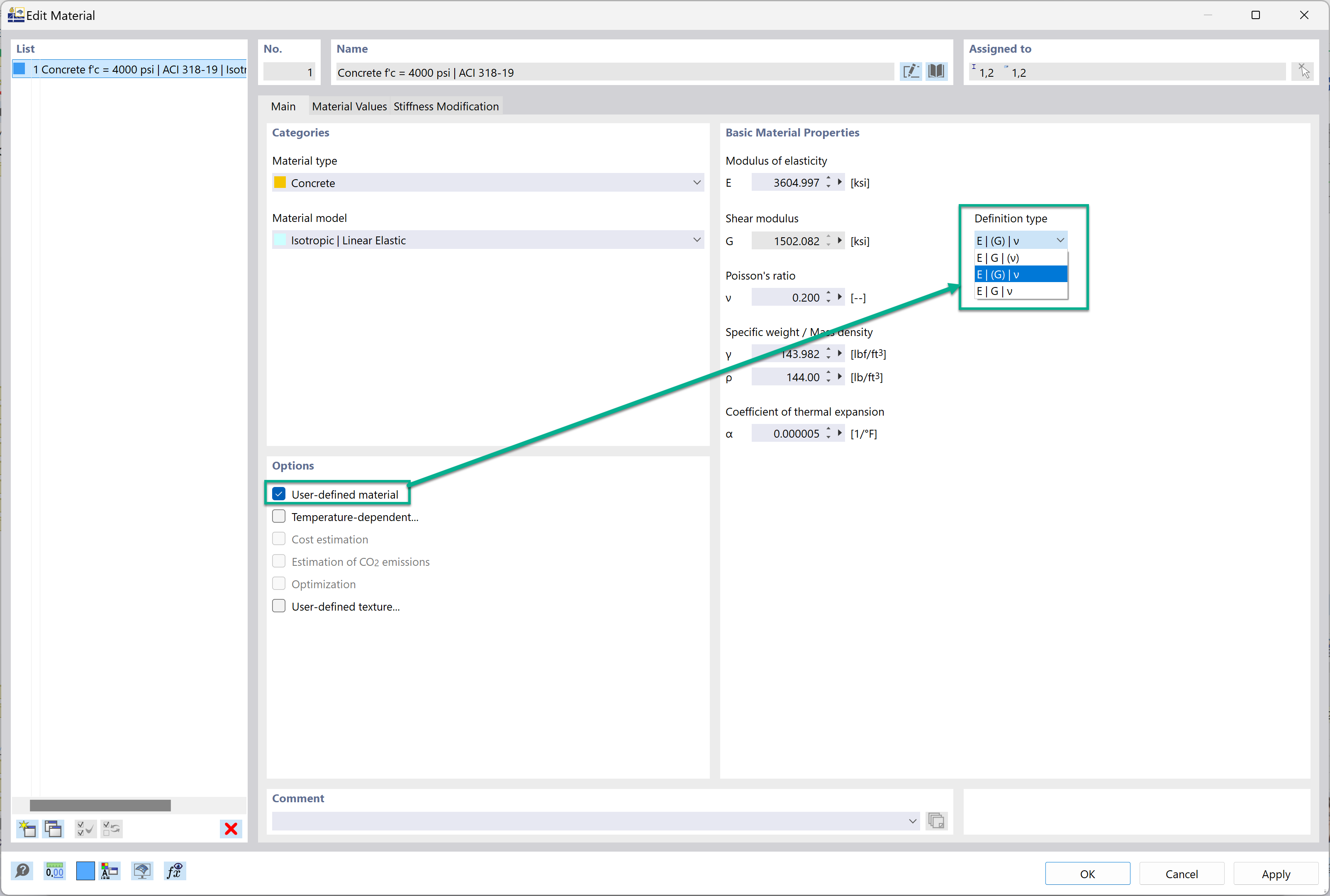
The image presents an error message related to user-defined material creation in construction software, specifically addressing the unmet relation E2G(1+v). The message indicates guidelines for ensuring the proper computation of material properties, highlighting common errors and adjustments needed for resolving them during material definition processes.
  • User-defined material
  • Error message
  • Construction software
  • Material definition
  • Parameter relation
Used in
  • Definition Type of Modulus of Elasticity, Shear Modulus, and Poisson's Ratio
Share