FAQ 005689 | Can I design members with Class 4 sections according to CSA S16 in the Steel Design add-on?
FAQ 005689 | Can I design members with Class 4 sections according to CSA S16 in the Steel Design add-on?
2025-05-30
057011
  • RFEM 6
  • Steel Design for RFEM 6
  • Steel Structures
    • Structural Analysis & Design
    • Stability Analysis
    • CSA S16

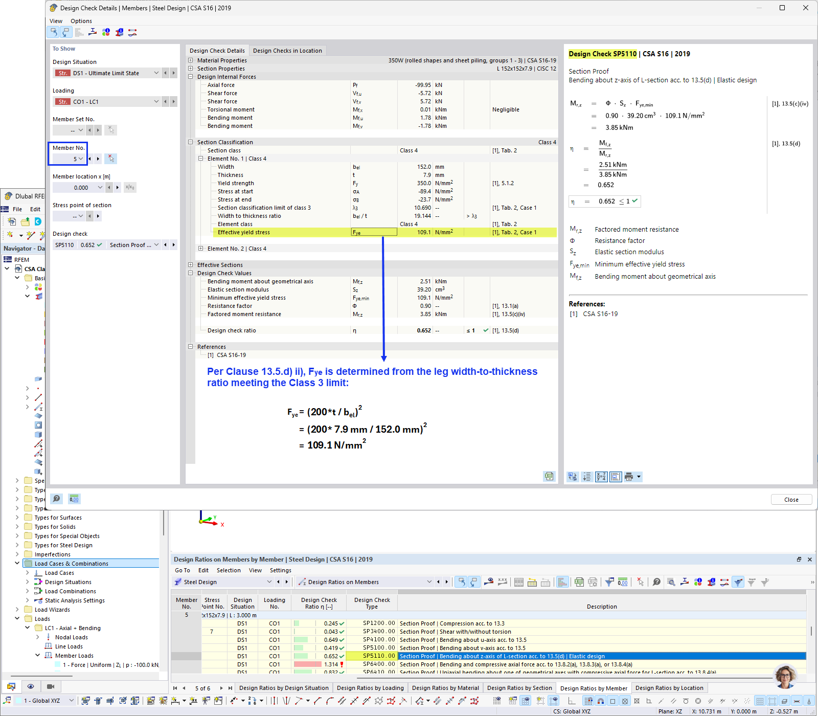
Effective Yield Stress Calculation

FAQ 005689 | Can I design members with Class 4 sections according to CSA S16 in the Steel Design add-on?

  • CSA S16 Class 4
  • Class 4 section
  • Steel section
  • Class 4 design
  • CSA S16
Used in
  • Class 4 Sections According to CSA S16
Share