FAQ 005612 | How can I define Moving Loads in RFEM 6?
FAQ 005612 | How can I define Moving Loads in RFEM 6?
2025-06-03
057058
  • RFEM 6

Selecting a Member or Member Set - Moving Load

FAQ 005612 | How can I define Moving Loads in RFEM 6?

  • RFEM 6
  • Structural Engineering
  • Moving Loads
  • Member Hinges
  • Nodal Releases
  • Load Wizards
  • Line Releases
  • Load Cases
Used in
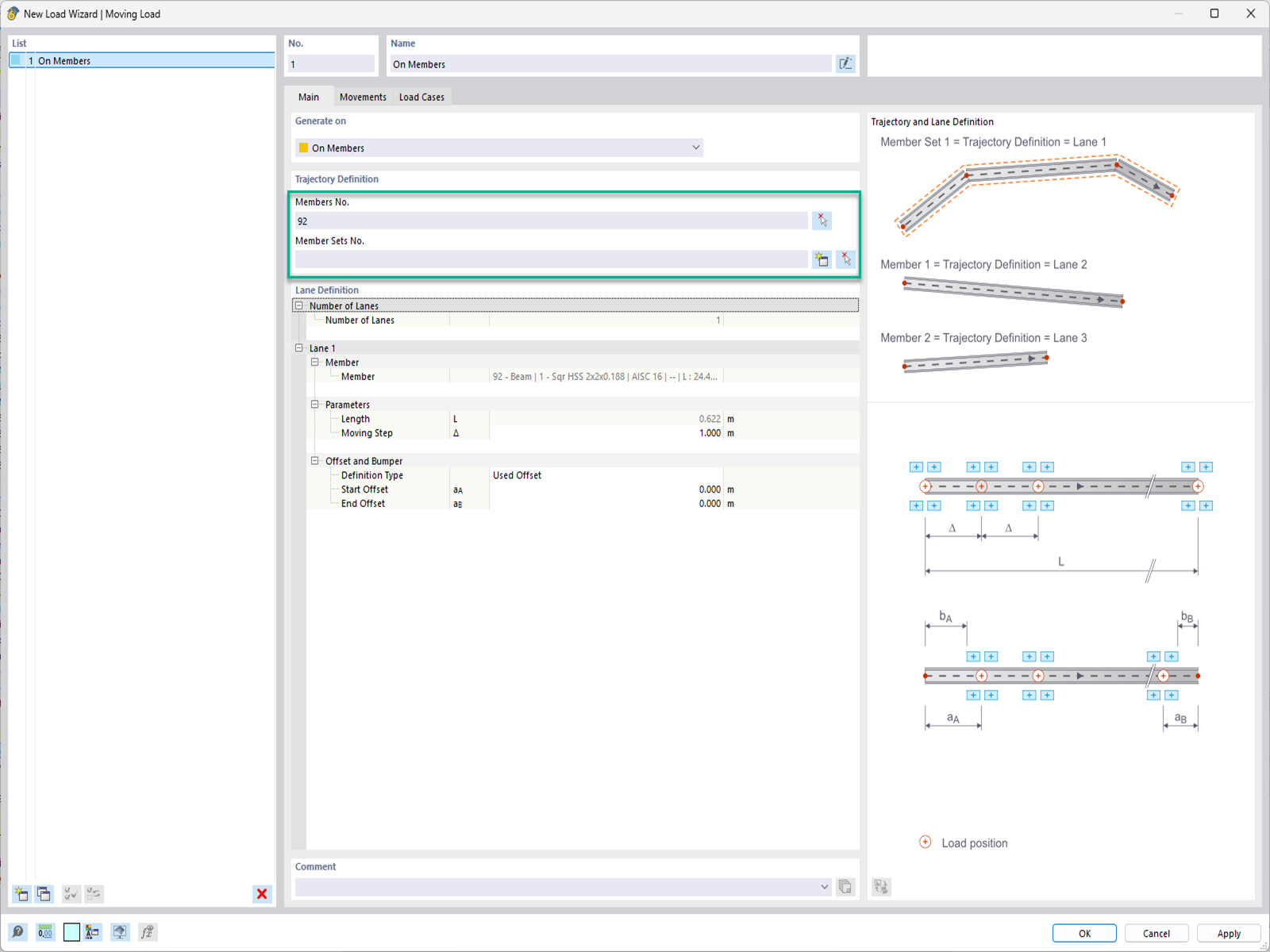
  • Moving Loads in RFEM 6
Share