Manual assignment for import of elastic support coefficients | Soil-structure interaction | Foundation coefficients and load combination
Manual assignment for import of elastic support coefficients | Soil-structure interaction | Foundation coefficients and load combination
2025-06-19
057385
  • RFEM 6

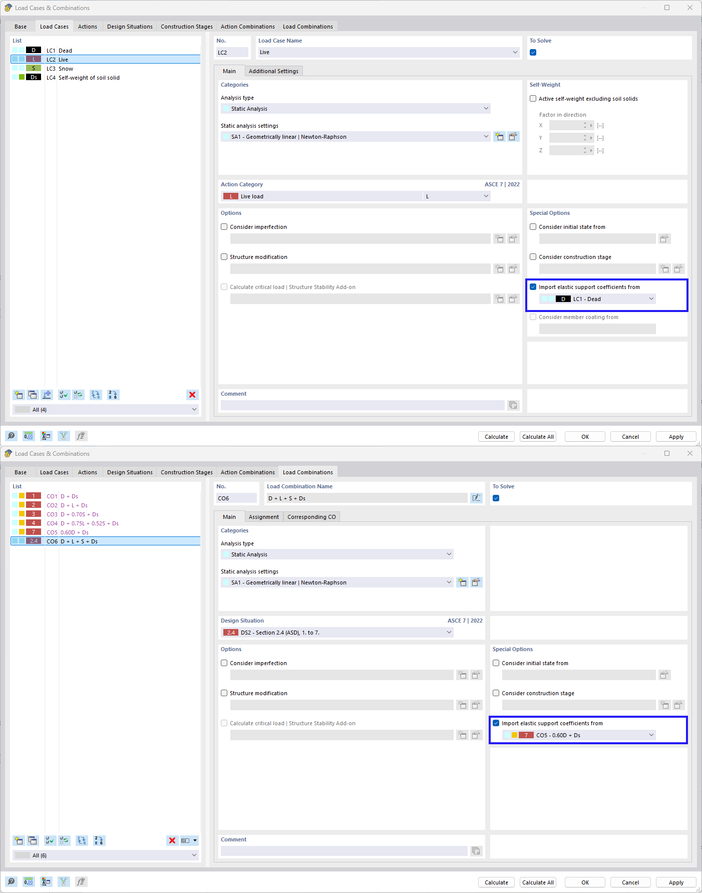
Manual Import of Elastic Foundation Coefficients

Manual assignment for import of elastic support coefficients | Soil-structure interaction | Foundation coefficients and load combination

The image focuses on the import of coefficients for elastic support in the context of load cases and load combinations. It addresses the consideration of soil-structure interactions.
  • Elastic support
  • Coefficient import
  • Load combination
  • Soil-structure interaction
  • Foundation coefficients
Share