KB 001966 | Punching Shear Design in RFEM 6 According to ACI 318-19 and CSA A23.3:19 | Part II
KB 001966 | Punching Shear Design in RFEM 6 According to ACI 318-19 and CSA A23.3:19 | Part II
2025-07-11
057735

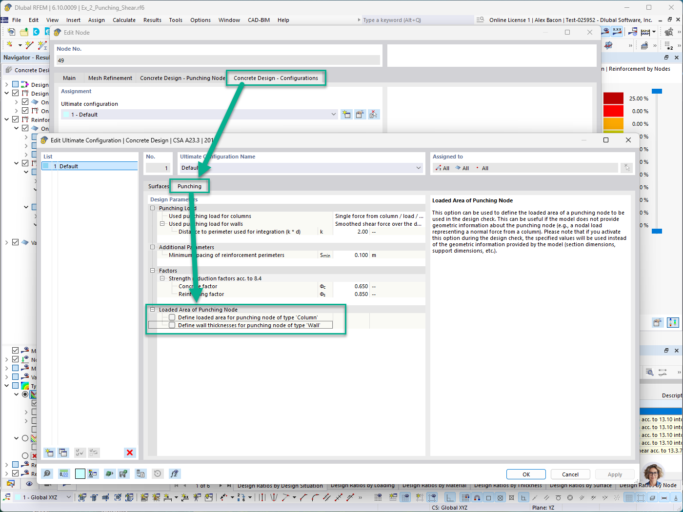
Concrete Design - Configuration Tab - Loaded Area of Punching Node for Column and Wall Manual Definition

KB 001966 | Punching Shear Design in RFEM 6 According to ACI 318-19 and CSA A23.3:19 | Part II

Used in
  • Punching Shear Design in RFEM 6 According to ACI 318-19 and CSA A23.3:19 | Part II
Share