Punching shear reinforcement detailing requirements checked to ensure structural safety and compliance.
Punching shear reinforcement detailing requirements checked to ensure structural safety and compliance.
2025-07-11
057757

Detailing Requirements Are Checked

Punching shear reinforcement detailing requirements checked to ensure structural safety and compliance.

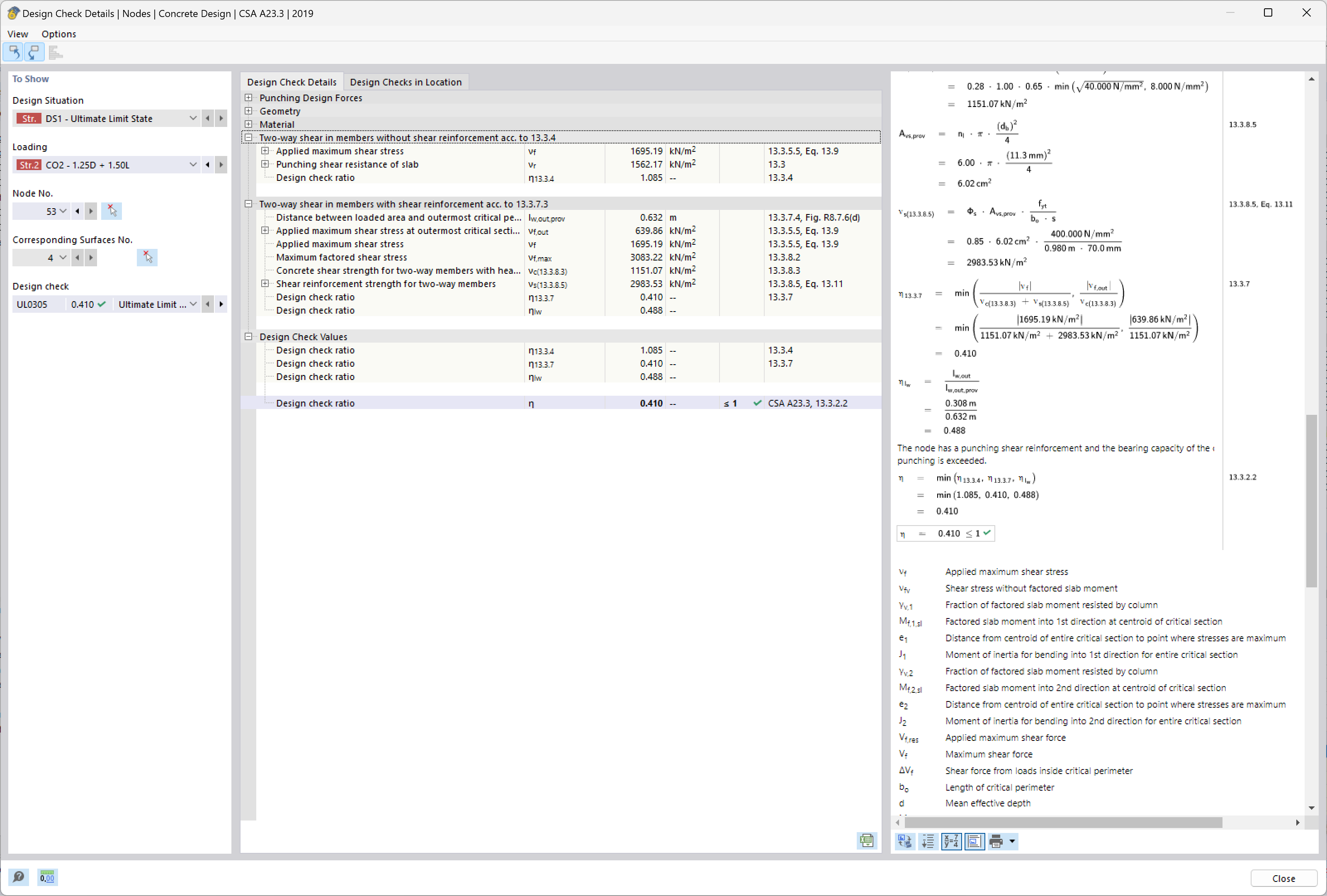
The image analyzes the requirements for punching shear reinforcement in concrete structures. It focuses on evaluating detailing requirements to ensure compliance with structural safety standards. These checks are essential for the integration and placement of reinforcement to prevent shear failures in critical areas. Such analyses ensure that structures can bear design loads safely and efficiently.
  • Punching shear
  • Reinforcement
  • Structural safety
  • Detailing requirements
  • Compliance
Used in
  • Punching Shear Design in RFEM 6 According to ACI 318-19 and CSA A23.3:19 | Part II
Share