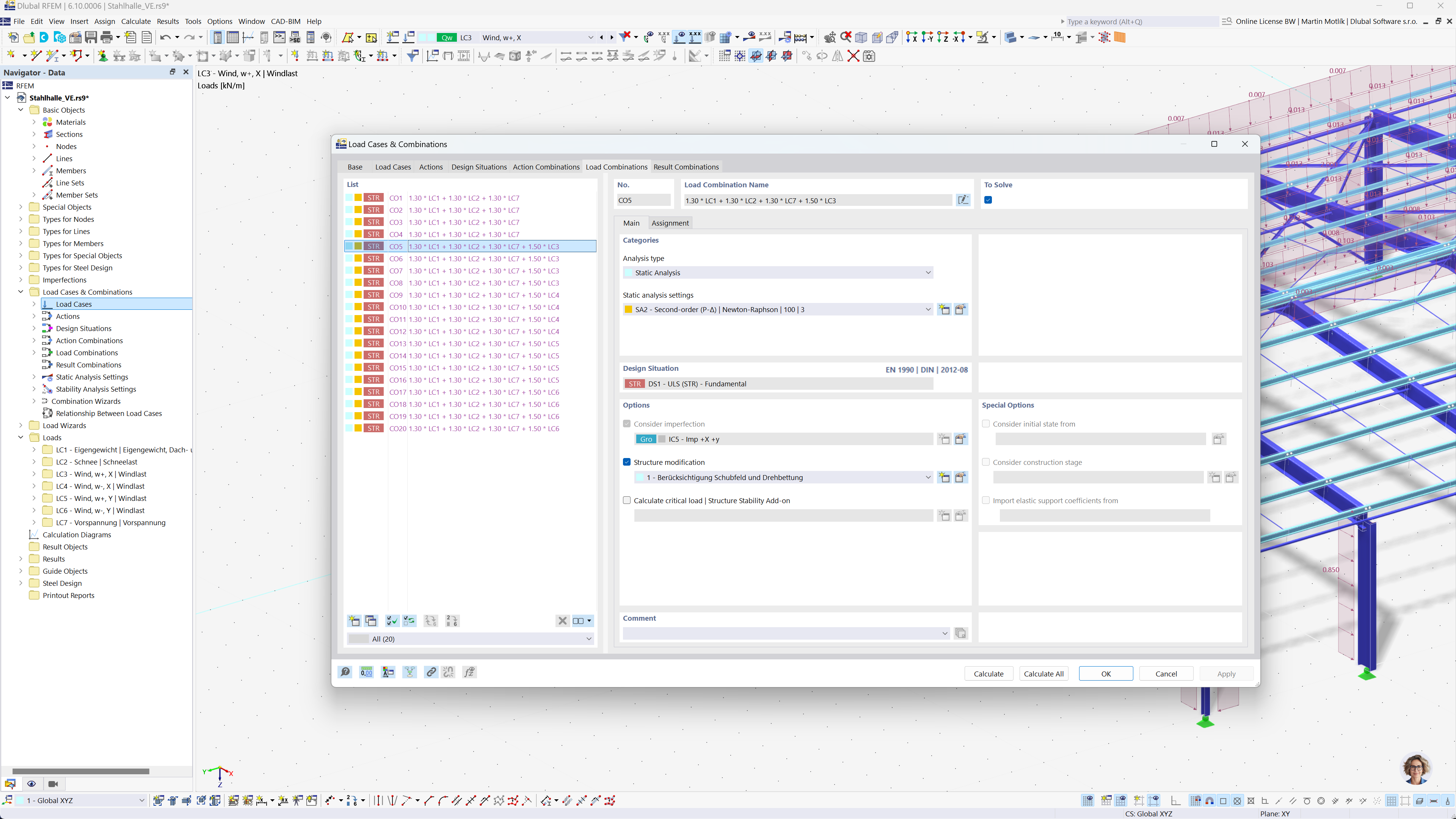
View of load combination generation window in RFEM 6 and RSTAB 9 as per Eurocode 0 standards.
View of load combination generation window in RFEM 6 and RSTAB 9 as per Eurocode 0 standards.
2025-07-29
058025
  • RFEM 6

Automatic Load Combination Generation in Structural Analysis Software

View of load combination generation window in RFEM 6 and RSTAB 9 as per Eurocode 0 standards.

The image shows a software interface for automatic generation of load combinations in RFEM 6 and RSTAB 9 according to Eurocode 0. The interface displays a table with load case data, combination rules, and relevant parameters. The functionality simplifies the process of creating accurate load combinations, ensuring compliance with the Eurocode guidelines. The software facilitates efficient structural analysis for complex engineering projects.
  • Load combinations
  • Eurocode 0
  • RFEM 6
  • RSTAB 9
  • Structural analysis
  • Automatic generation
Share