Detailed view of the load combination automation process in RFEM 6 and RSTAB 9, adhering to EN 1990 and BS 5950‑1 standards.
Detailed view of the load combination automation process in RFEM 6 and RSTAB 9, adhering to EN 1990 and BS 5950‑1 standards.
2025-09-23
059147
  • RFEM 6

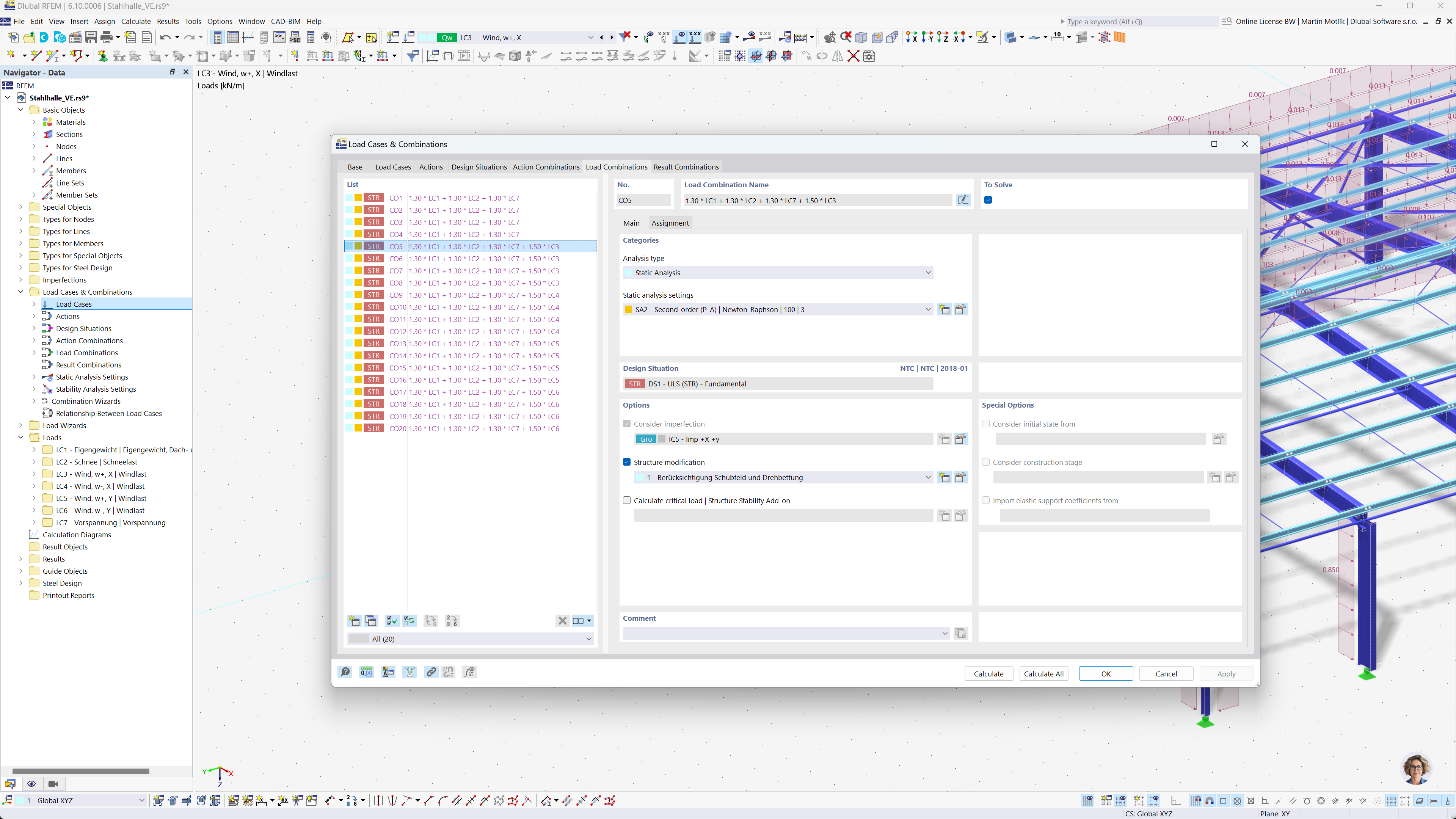
Automatic Load Combination Generation in RFEM and RSTAB

Detailed view of the load combination automation process in RFEM 6 and RSTAB 9, adhering to EN 1990 and BS 5950‑1 standards.

The image shows the automation of load combination creation in RFEM 6 and RSTAB 9 software. It focuses on the application of Eurocode 0 and British standard BS 5950‑1 for structural analysis. The process is designed to streamline calculations, ensuring compliance with international engineering standards. This feature enhances efficiency and accuracy in structural modeling.
  • Load combinations
  • Eurocode 0
  • BS 5950‑1
  • RFEM 6
  • RSTAB 9
Share