Display of automatically generated load combinations in a multilingual software interface for structural design analysis compliant with Chinese standards.
Display of automatically generated load combinations in a multilingual software interface for structural design analysis compliant with Chinese standards.
2025-09-29
059288
  • RFEM 6

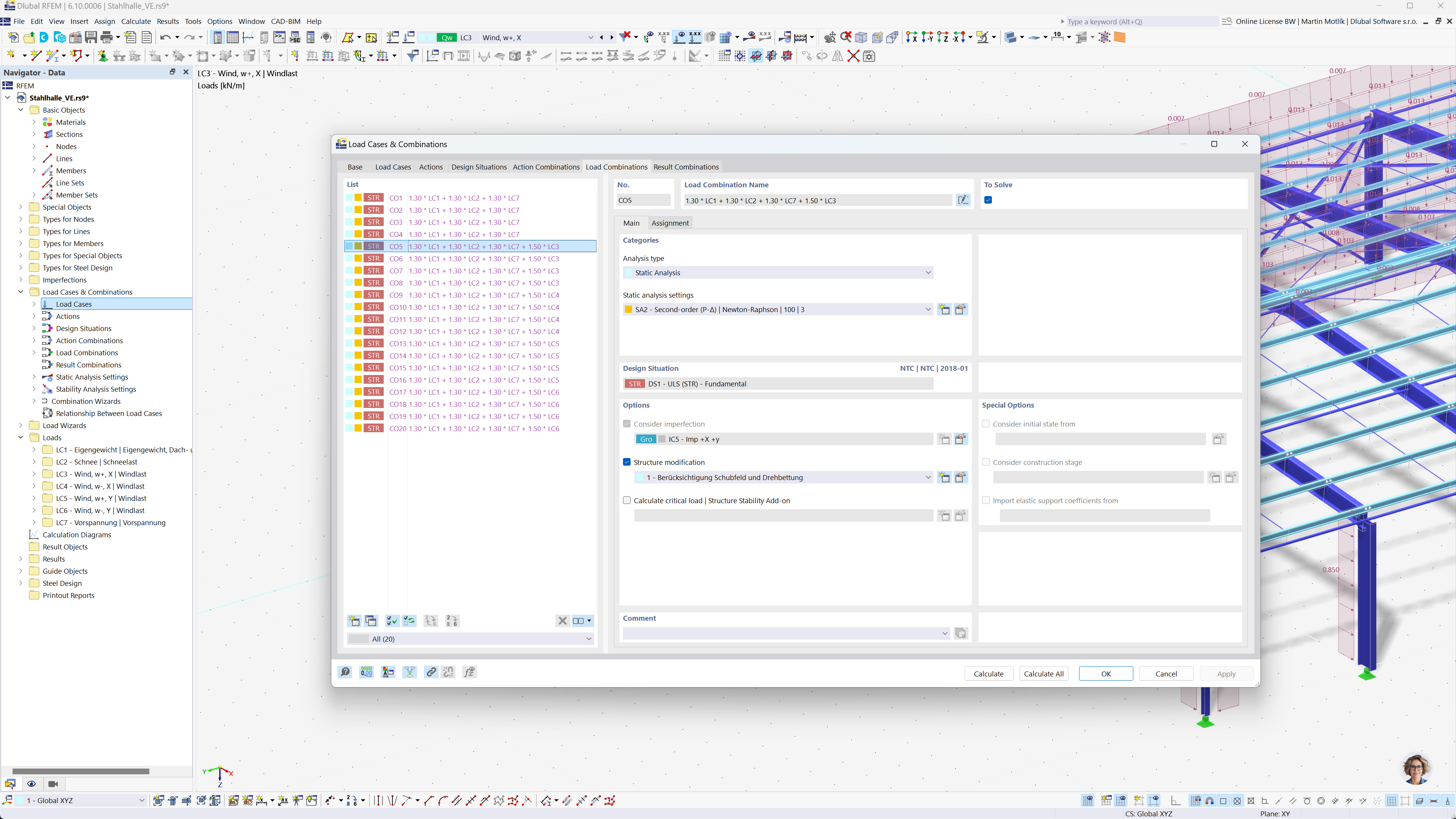
Automatic Generation of Combinations in RFEM and RSTAB According to Chinese Standards

Display of automatically generated load combinations in a multilingual software interface for structural design analysis compliant with Chinese standards.

The image portrays the automatic generation of load combinations using a structural analysis software interface. It demonstrates compliance with the Chinese standards GB 55001, GB 55002, GB 50009, GB 50011, and GB 50068. The interface shows detailed options for creating load and result combinations. This functionality aids engineers in adhering to local construction codes efficiently.
  • Load combinations
  • Chinese standards
  • Structural analysis
  • RFEM
  • RSTAB
  • Engineering software
Share