Consideration of short-term loading with the initial state function
Consideration of short-term loading with the initial state function
2025-11-14
060134
  • RFEM 6

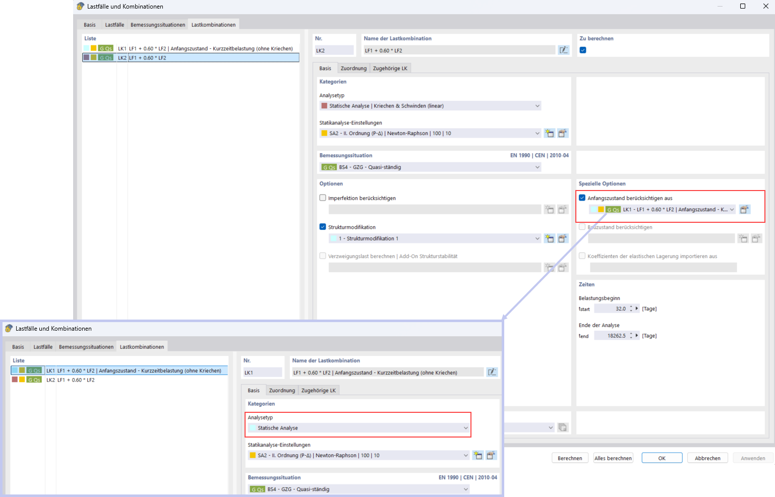
Consideration of Short-Term Loading with Initial State Function

Consideration of short-term loading with the initial state function

Share