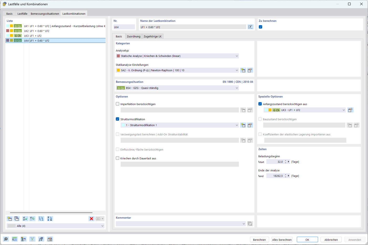
Consideration of damage from the quasi-permanent load combination with the initial state function
Consideration of damage from the quasi-permanent load combination with the initial state function
2025-11-15
060137
  • RFEM 6

Considering Damage from Quasi-Permanent Load Combination Using Initial State Function

Consideration of damage from the quasi-permanent load combination with the initial state function

Share