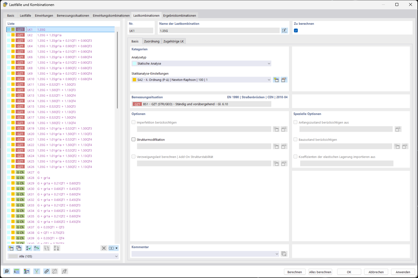
Editing window shows generated load combinations.
Editing window shows generated load combinations.
2025-12-11
060587
  • RFEM 6
  • Form-Finding for RFEM 6
  • Tensile Membrane Structures
    • Structural Analysis & Design
    • Form-Finding and Cutting Patterns

View of Editing Window of Load Cases and Combinations

Editing window shows generated load combinations.

The image shows the automatically generated load combinations for a road bridge, which is loaded by the self-weight, a traffic load, constant temperature loads and variable temperature loads.
  • Load combinations
  • Bridge
  • Temperature
Share