Action categories of road bridges according to Eurocode 1
Action categories of road bridges according to Eurocode 1
2025-12-16
060697
  • RFEM 6

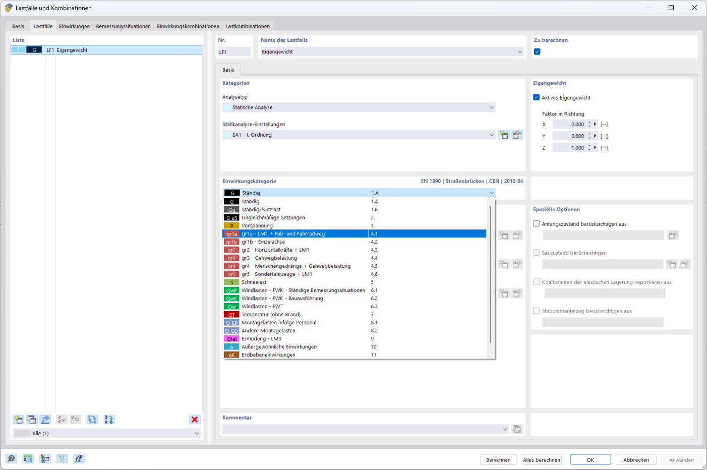
Action Categories for Road Bridges

Action categories of road bridges according to Eurocode 1

  • Bridge
Share