Dialog Box "New Design Support"
Dialog Box "New Design Support"
2026-01-02
060830
  • RFEM 6

Dialog Box "New Design Support"

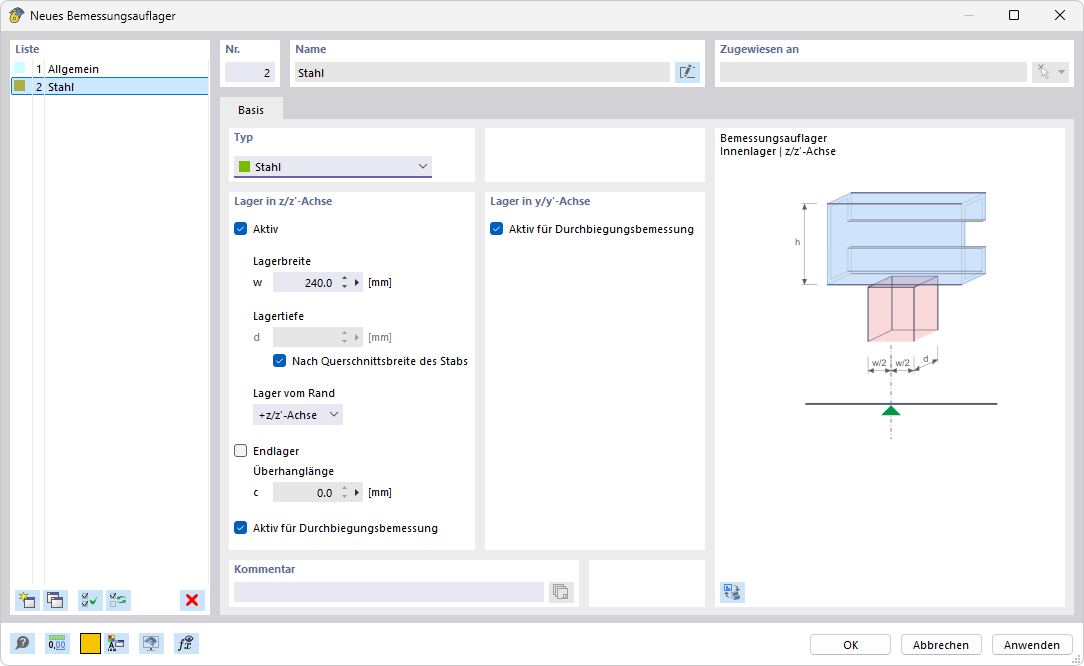
The image shows a dialog for creating a new design support. It contains various input boxes and selection options. In the dialog box, you can define user-defined settings for load transfer. The user can enter specific parameters for the structural analysis.
  • Design Supports
Share