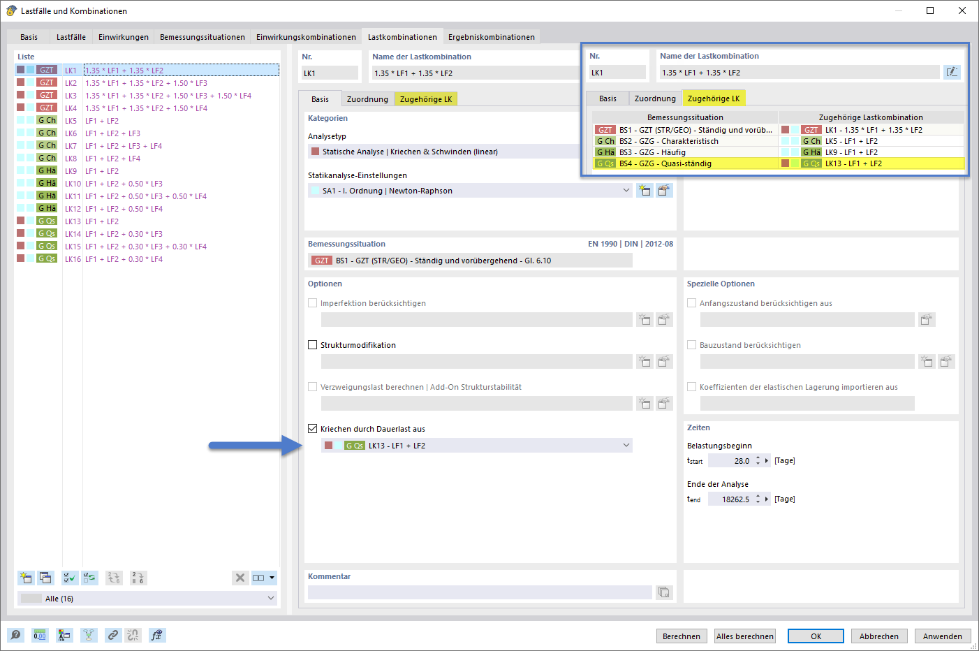
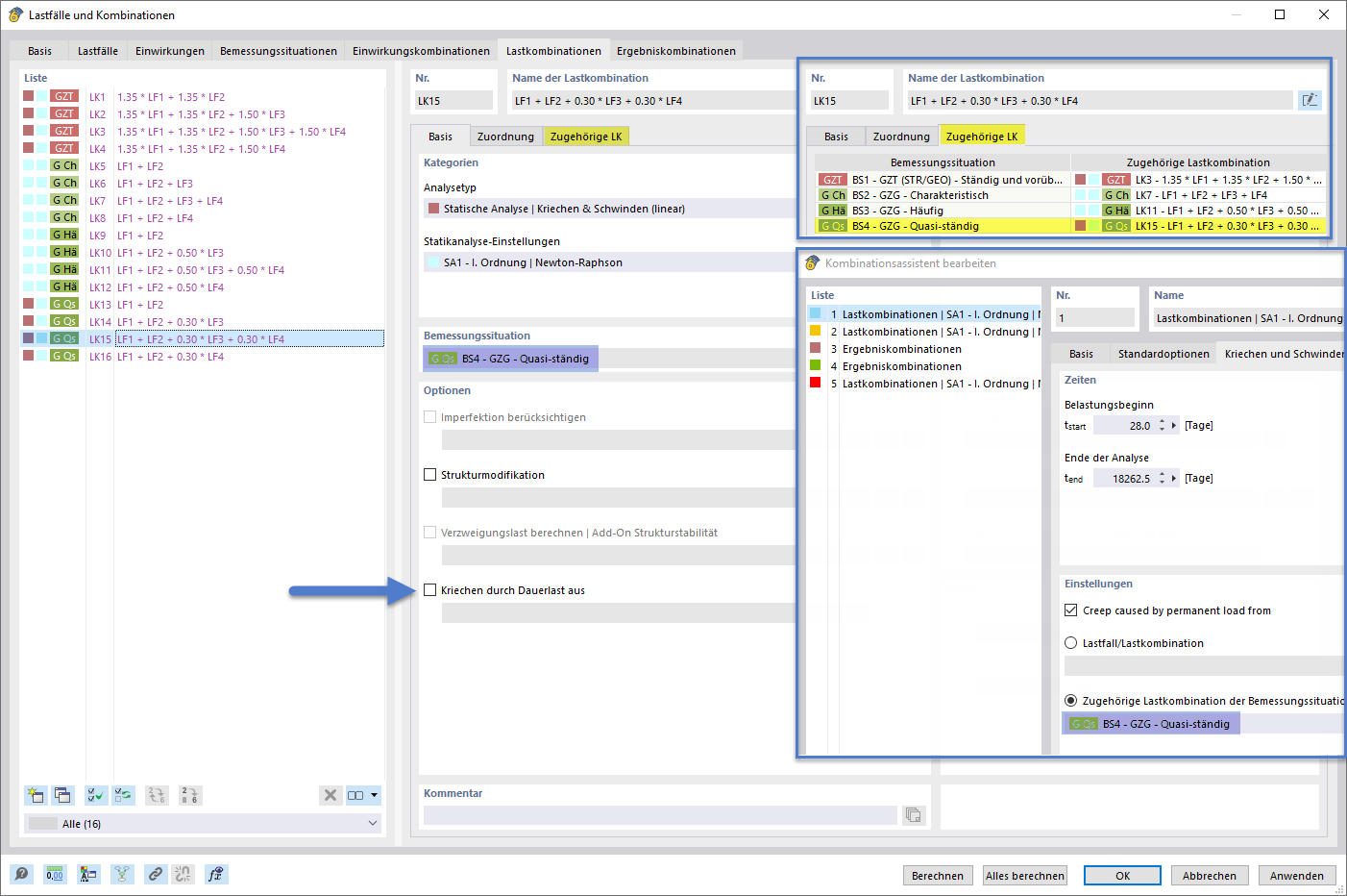
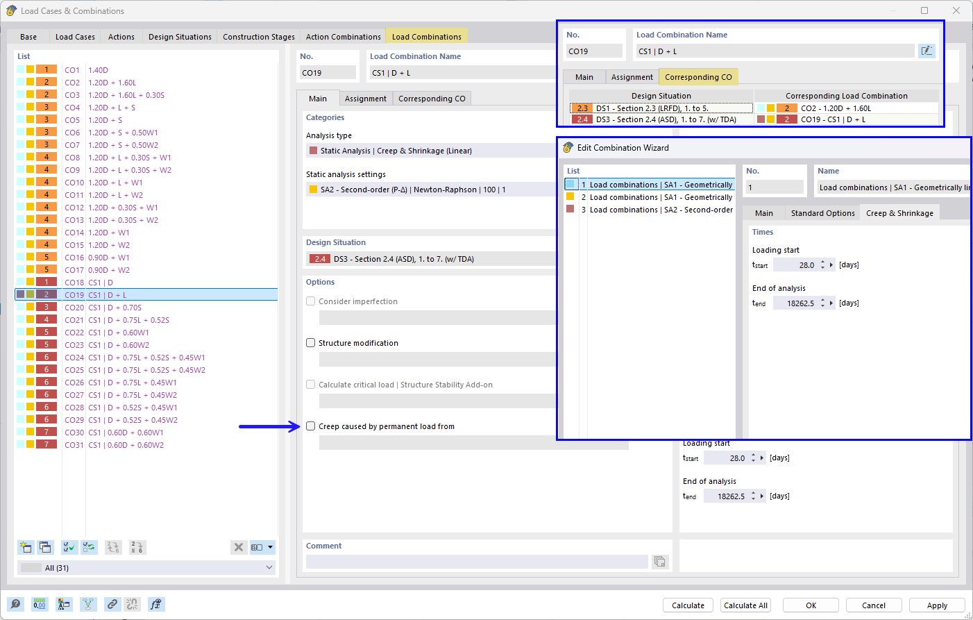
Setting the creep-inducing permanent load using the combination wizard and corresponding combinations
Setting of the creep-inducing permanent load using the combination wizard and corresponding combinations
Setting of the creep-inducing permanent load using the combination wizard and corresponding combinations
Setting the creep-inducing permanent load using the combination wizard and corresponding combinations
Setting of the creep-inducing permanent load using the combination wizard and corresponding combinations
Setting of the creep-inducing permanent load using the combination wizard and corresponding combinations
2026-01-29
061167
  • RFEM 6
  • Concrete Design for RFEM 6
  • Concrete Design for RSTAB 9
    • Concrete Structures
    • Structural Analysis & Design
    • Nonlinear Analysis

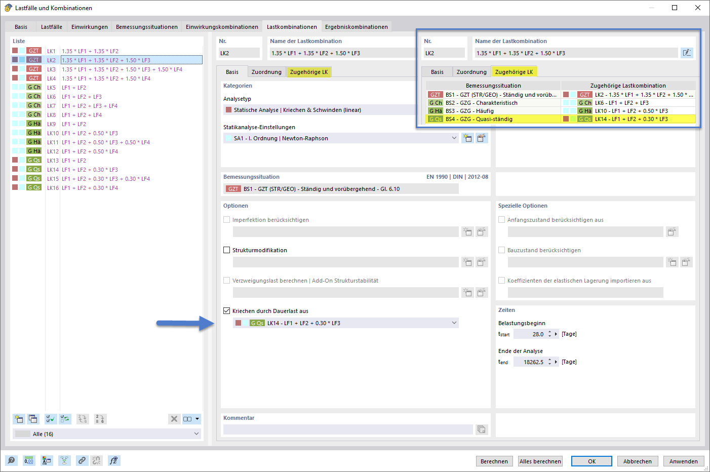
Setting of Creep-Inducing Permanent Load Using Combination Wizard and Corresponding Combinations

Setting the creep-inducing permanent load using the combination wizard and corresponding combinations

Setting the creep-inducing permanent load using the combination wizard and corresponding combinations
  • Combination wizard
  • Permanent load
  • Creep
  • Analysis
  • Type
  • Combinatorics
  • Linear
  • Corresponding
Share
2026-01-29
061168
  • RFEM 6
  • Concrete Design for RFEM 6
  • Concrete Design for RSTAB 9
    • Concrete Structures
    • Structural Analysis & Design
    • Nonlinear Analysis
Setting of Creep-Inducing Permanent Load Using Combination Wizard and Corresponding Combinations
Setting of the creep-inducing permanent load using the combination wizard and corresponding combinations

Setting of the creep-inducing permanent load using the combination wizard and corresponding combinations
  • Combination wizard
  • Permanent load
  • Creep
  • Analysis
  • Type
  • Combinatorics
  • Linear
  • Corresponding
Share
2026-01-29
061169
  • RFEM 6
  • Concrete Design for RFEM 6
  • Concrete Design for RSTAB 9
    • Concrete Structures
    • Structural Analysis & Design
    • Nonlinear Analysis
Setting of Creep-Inducing Permanent Load Using Combination Wizard and Corresponding Combinations
Setting of the creep-inducing permanent load using the combination wizard and corresponding combinations

Setting of the creep-inducing permanent load using the combination wizard and corresponding combinations
  • Combination wizard
  • Permanent load
  • Creep
  • Analysis
  • Type
  • Combinatorics
  • Linear
  • Corresponding
Share