Printout Report with Steel Design Data
Printout Report with Steel Design Data
2026-02-26
061588
  • RFEM 6

Printout Report with Steel Design Data

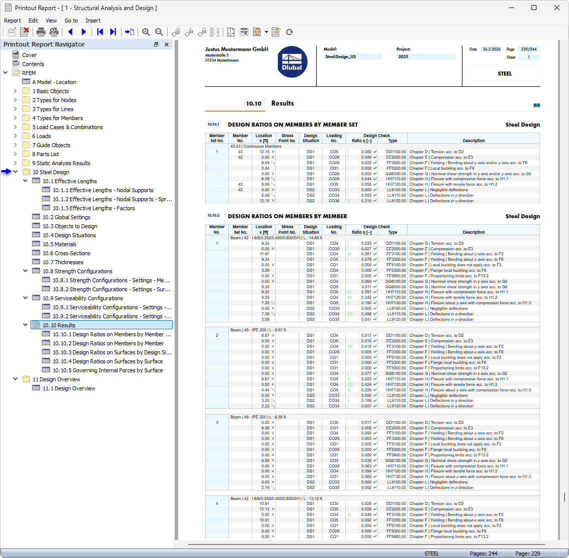
The image shows a printout report containing extensive data on steel design. These reports are essential for documenting design results in engineering practice. Equipped with detailed calculation results, they support traceability and quality assurance in the design processes. Such printouts serve as proof of the load-bearing capacity calculation of steel components.
  • Printout report
  • Steel design
Share