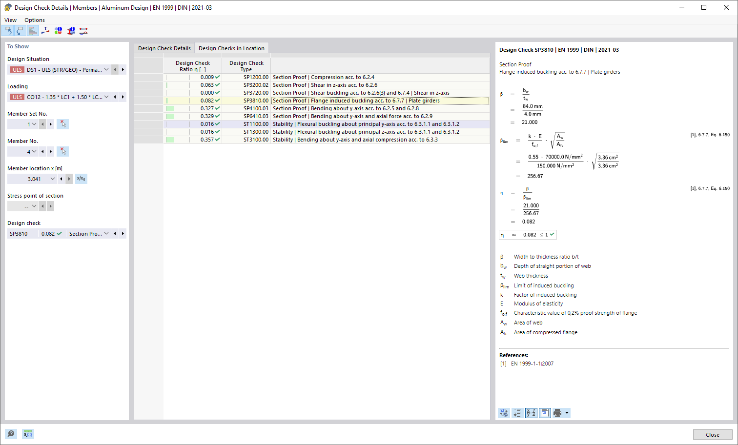
Design Checks by Location
Design Checks by Location
2026-03-12
061783
  • Aluminum Design for RFEM 6

Design Checks by Location

  • Design checks by location
Share