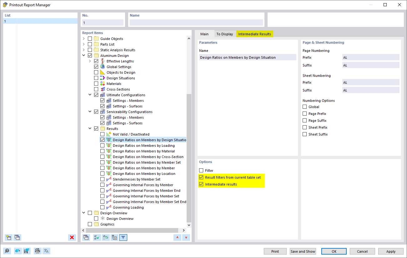
Options for Result Filter and Intermediate Results
Options for Result Filter and Intermediate Results
2026-03-12
061794
  • Aluminum Design for RFEM 6

Options for Result Filter and Intermediate Results

  • Printout report
  • Manager
  • Filter
  • Intermediate results
Share