Printout Report Manager with Chapters for Costs
Printout Report Manager with Chapters for Costs
2026-03-27
062041
  • RFEM 6

Printout Report Manager with Chapters for Costs

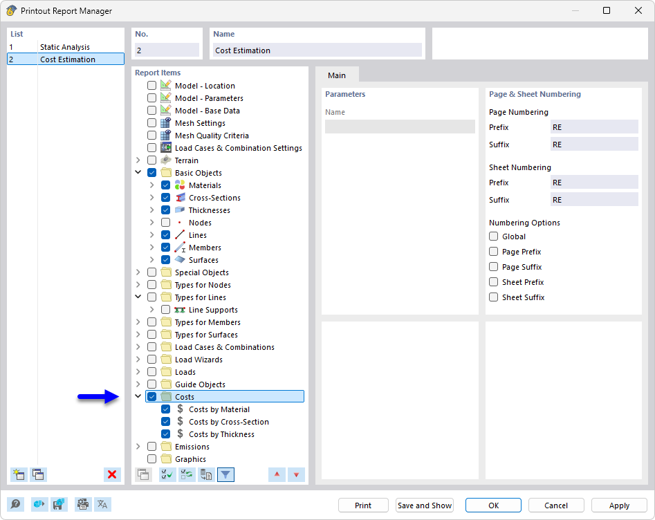
The printout report manager shows various chapters used for cost analysis and the creation of documentation for structural projects. The chapters are clearly structured and allow for a comprehensive evaluation and display of project costs as well as the associated documentation. The Manager is an essential tool for the comprehensive design and management of structural projects.
  • Printout report manager
  • Printout report
  • Costs
  • Cost estimation
  • Documentation
Share