Printout Report Manager with Chapters for Emissions
Printout Report Manager with Chapters for Emissions
2026-03-30
062050
  • RFEM 6

Printout Report Manager with Chapters for Emissions

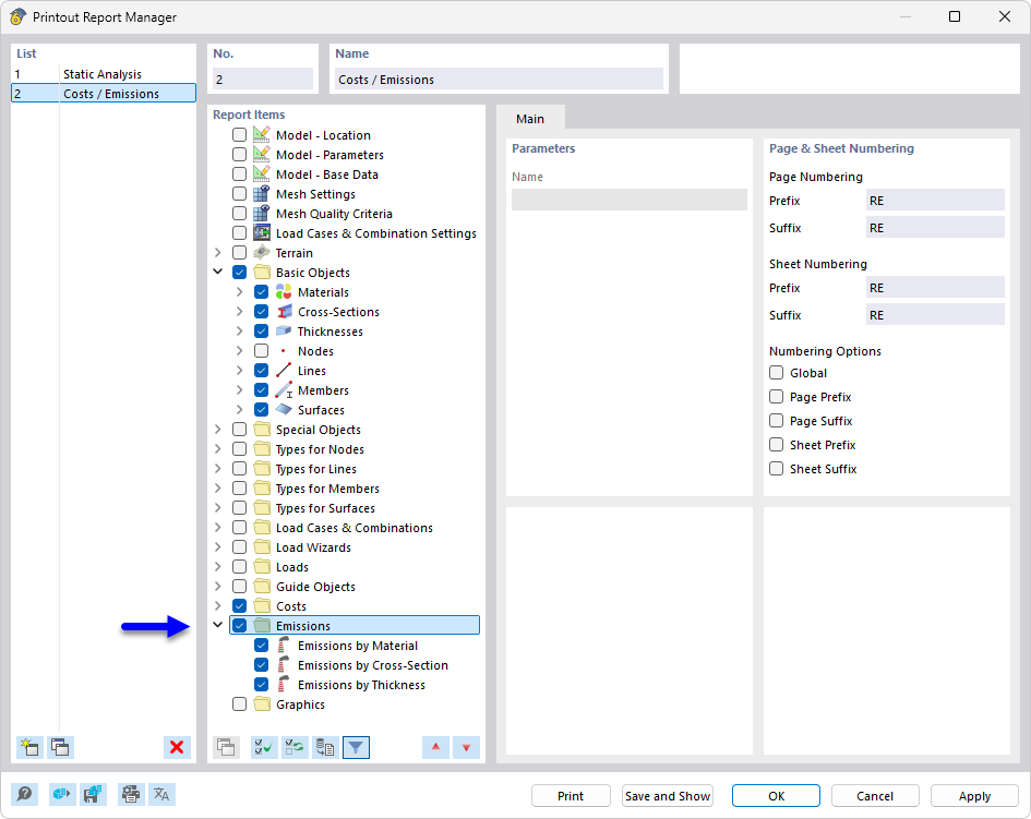
The Printout Report Manager shows various chapters to select from for documenting structural projects. The available chapters cover detailed areas such as emissions and documentation compilation. This feature improves clarity and allows for the efficient management of specific reports. The tool is essential for creating consistent and comprehensive reports in engineering.
  • Printout report manager
  • Printout report
  • Emission
  • CO2
  • Documentation
Share