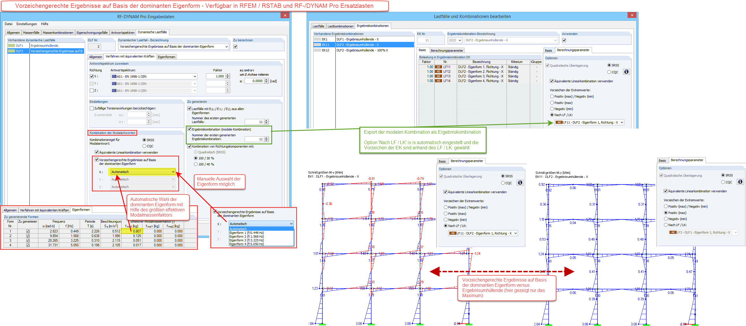
Vorzeichengerechte Ergebnisse auf Basis der dominanten Eigenform
Vorzeichengerechte Ergebnisse auf Basis der dominanten Eigenform
30-05-2024
009918
  • RF-DYNAM Pro | Equivalent Loads 5
  • Análisis dinámico y sísmico

Vorzeichengerechte Ergebnisse auf Basis der dominanten Eigenform

Usado en
  • Resultados con signos que usan la forma del modo dominante
Compartir