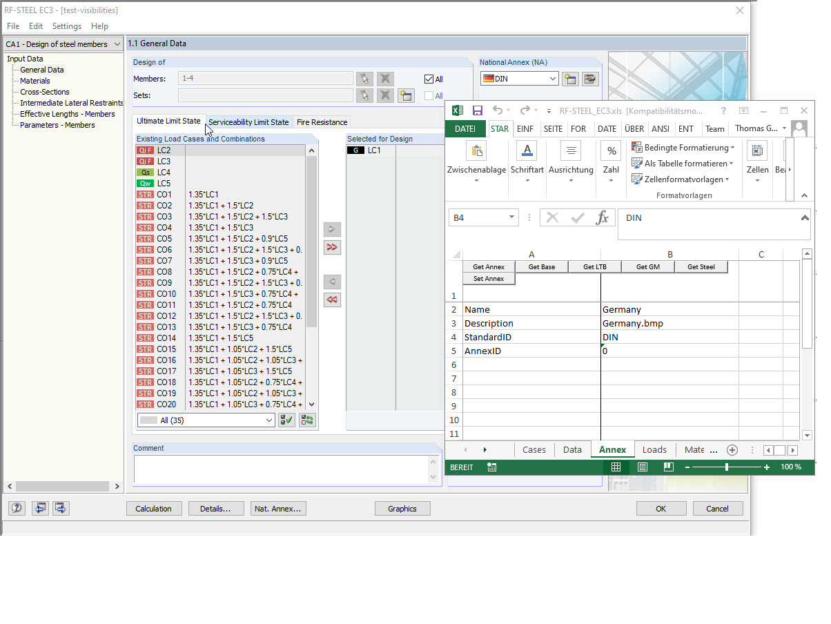
Visualización de AnnexID y StandardID para STEEL EC3
Visualización de AnnexID y StandardID para STEEL EC3
30-05-2024
019570
  • RFEM 5
  • RSTAB 8
  • RF-STEEL EC3
    • STEEL 8
    • RF-COM 5
    • RS-COM 8
    • Estructuras de acero

Visualización de AnnexID y StandardID para STEEL EC3

Usado en
  • StandardID y AnnexID para la interfaz COM
Compartir