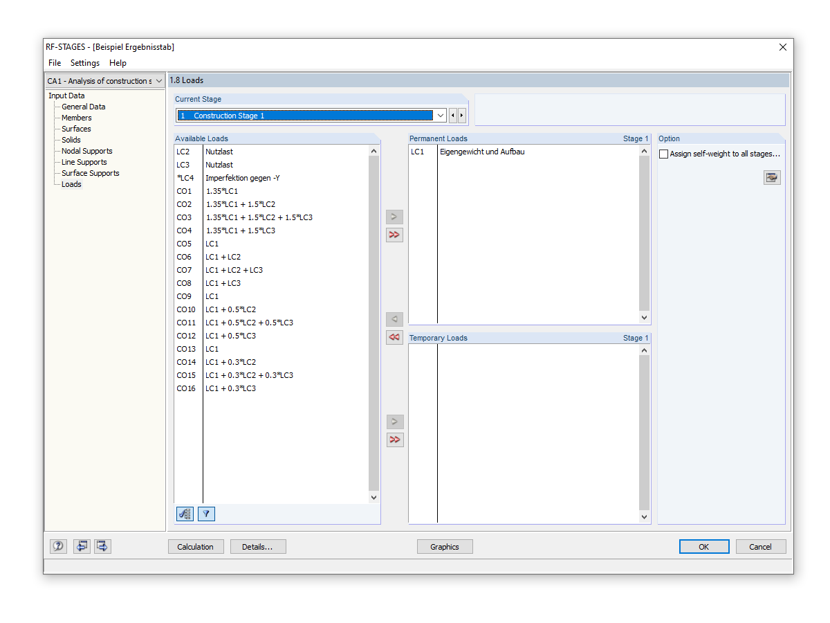
Selección de cargas permanentes
Selección de cargas permanentes
30-05-2024
019770
  • RF-STAGES 5
  • STAGES 8.xx
  • Análisis y dimensionamiento de estructuras

Selección de cargas permanentes

Usado en
  • Fases de construcción con no linealidades
Compartir