Factor de seguridad parcial en RF-CONCRETE Members
  • Visor 3D
  • Visor 3D | Babylon
  • Realidad virtual
Factor de seguridad parcial en RF-CONCRETE Members
30-05-2024
020833
  • RFEM 5

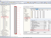
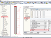
Para un cálculo lineal, está disponible el valor de un coeficiente de seguridad parcial (coeficiente de seguridad = NRd/NEd). Puede obtener la utilización invirtiendo el valor del factor de seguridad parcial.

Factor de seguridad parcial en RF-CONCRETE Members

Usado en
  • Razón de utilización en RF-CONCRETE Members
Modelo en 3D
Más sobre el modelo 3D
  • Pilar sometido a flexión compuesta
Especificaciones
Número de nudos 2
Número de líneas 1
Número de barras 1
Número de casos de carga 2
Número de combinaciones de carga 8
Número de combinaciones de resultados 4
Peso completo 1,980 t
Dimensiones (métricas) 0,600 x 0,600 x 6,300 m
Dimensiones (imperiales) 1.97 x 1.97 x 20.67 feet
Versión del programa 5.23.02
Compartir