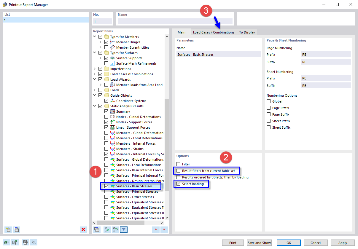
Selección de datos del informe
Selección de datos del informe
09-03-2024
022198
  • RFEM 5

Selección de datos del informe

Compartir