Representación de deformaciones en el estado límite de servicio para el cálculo de estructuras de hormigón en un software de ingeniería estructural.
  • Visor 3D
  • Visor 3D | Babylon
  • Realidad virtual
Grafische Ausgabe der Stabbewehrung
3D-Interaktionsdiagramm
Detaillierte Ausgabe der Nachweise (mit Hinweisen auf verwendete Gleichungen aus der Norm)
Resultados - Armadura en barras
  • Visor 3D
  • Visor 3D | Babylon
  • Realidad virtual
Resultados - Armadura en superficies
  • Visor 3D
  • Visor 3D | Babylon
  • Realidad virtual
Estructura de columna de hormigón
  • Visor 3D
  • Visor 3D | Babylon
  • Realidad virtual
La imagen muestra la armadura adicional libre en superficies de hormigón para el cálculo de hormigón.
  • Visor 3D
  • Visor 3D | Babylon
  • Realidad virtual
Representación de deformaciones en el estado límite de servicio para el cálculo de estructuras de hormigón en un software de ingeniería estructural.
Grafische Ausgabe der Stabbewehrung
3D-Interaktionsdiagramm
Detaillierte Ausgabe der Nachweise (mit Hinweisen auf verwendete Gleichungen aus der Norm)
Resultados - Armadura en barras
Resultados - Armadura en superficies
Estructura de columna de hormigón
La imagen muestra la armadura adicional libre en superficies de hormigón para el cálculo de hormigón.
25-08-2021
022992
  • Estructuras de hormigón

Resultados - Deformaciones en Estado Límite de Servicio

Representación de deformaciones en el estado límite de servicio para el cálculo de estructuras de hormigón en un software de ingeniería estructural.

Muestra las deformaciones de un componente de hormigón en el estado límite de servicio. La representación incluye valores de deformación codificados por colores que reflejan la eficacia del cálculo de hormigón. Esto ayuda a los ingenieros a evaluar el rendimiento estructural y la fiabilidad. Visualiza cómo reacciona el componente bajo carga. Los diagramas detallados complementan la información sobre la deformación.
  • Verde de deformaciones
  • Estado límite de servicio
  • Cálculo de hormigón
  • Tecnología de construcción
  • Hormigón armado
  • Edificio
  • Deformación
  • Hormigón
Usado en
  • Estructuras de hormigón (concreto) armado según el Eurocódigo 2 (EC 2)
Modelo en 3D
Más sobre el modelo 3D
  • Edificio de hormigón
Especificaciones
Número de nudos 72
Número de líneas 92
Número de barras 28
Número de superficies 17
Número de sólidos 0
Número de casos de carga 4
Número de combinaciones de carga 22
Número de combinaciones de resultados 0
Peso completo 412.224 t
Dimensiones (métricas) 13,500 x 6,500 x 16,000 m
Dimensiones (imperiales) 44.29 x 21.33 x 52.49 feet
Compartir
09-03-2024
026979
  • Estructuras de hormigón
Grafische Ausgabe der Stabbewehrung
Compartir
09-03-2024
026980
  • Estructuras de hormigón
3D-Interaktionsdiagramm
Compartir
09-03-2024
026981
  • Estructuras de hormigón
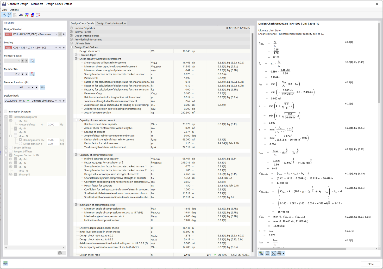
Detaillierte Ausgabe der Nachweise (mit Hinweisen auf verwendete Gleichungen aus der Norm)
Compartir
09-03-2024
022993
  • Estructuras de hormigón
Resultados - Armadura en barras
Modelo en 3D
Más sobre el modelo 3D
  • Edificio de hormigón
Especificaciones
Número de nudos 72
Número de líneas 92
Número de barras 28
Número de superficies 17
Número de sólidos 0
Número de casos de carga 4
Número de combinaciones de carga 22
Número de combinaciones de resultados 0
Peso completo 412.224 t
Dimensiones (métricas) 13,500 x 6,500 x 16,000 m
Dimensiones (imperiales) 44.29 x 21.33 x 52.49 feet
Compartir
30-05-2024
022994
  • Estructuras de hormigón
Resultados - Armadura en superficies
Usado en
  • Cálculo de hormigón | Barras y superficies | Cálculo de superficies
Modelo en 3D
Más sobre el modelo 3D
  • Edificio de hormigón
Especificaciones
Número de nudos 72
Número de líneas 92
Número de barras 28
Número de superficies 17
Número de sólidos 0
Número de casos de carga 4
Número de combinaciones de carga 22
Número de combinaciones de resultados 0
Peso completo 412.224 t
Dimensiones (métricas) 13,500 x 6,500 x 16,000 m
Dimensiones (imperiales) 44.29 x 21.33 x 52.49 feet
Compartir
09-03-2024
025603
  • Estructuras de hormigón
Estructura de columna de hormigón
Usado en
  • Edificio de hormigón
Modelo en 3D
Más sobre el modelo 3D
  • Edificio de hormigón
Especificaciones
Número de nudos 72
Número de líneas 92
Número de barras 28
Número de superficies 17
Número de sólidos 0
Número de casos de carga 4
Número de combinaciones de carga 22
Número de combinaciones de resultados 0
Peso completo 412.224 t
Dimensiones (métricas) 13,500 x 6,500 x 16,000 m
Dimensiones (imperiales) 44.29 x 21.33 x 52.49 feet
Compartir
26-03-2025
026973
  • Estructuras de hormigón
Representación gráfica de la armadura adicional libre de la armadura de superficie
La imagen muestra la armadura adicional libre en superficies de hormigón para el cálculo de hormigón.

La imagen muestra la representación de la armadura adicional libre en el contexto de la armadura de superficie. Se ilustran visualmente las cantidades y la distribución de la armadura para apoyar el cálculo del hormigón. Esta representación visual facilita la comprensión de los requisitos de armadura en proyectos de construcción complejos.
  • Visualización de armadura superficial
  • Diseño de hormigón
  • Armadura adicional en construcción
  • Planificación de armadura en estructuras de hormigón
  • Hormigón armado
  • Hormigón
  • Superficie
Modelo en 3D
Más sobre el modelo 3D
  • Edificio de hormigón
Especificaciones
Número de nudos 72
Número de líneas 92
Número de barras 28
Número de superficies 17
Número de sólidos 0
Número de casos de carga 4
Número de combinaciones de carga 22
Número de combinaciones de resultados 0
Peso completo 412.224 t
Dimensiones (métricas) 13,500 x 6,500 x 16,000 m
Dimensiones (imperiales) 44.29 x 21.33 x 52.49 feet
Compartir