Cuadro de diálogo "Casos y combinaciones de cargas", pestaña "Situaciones de proyecto"
Cuadro de diálogo "Casos y combinaciones de cargas", pestaña "Situaciones de proyecto"
02-09-2021
023237
  • RFEM 6

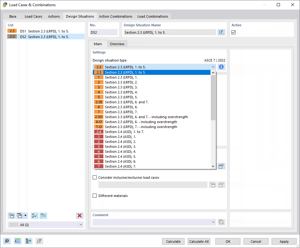
Cuadro de diálogo "Casos y combinaciones de carga", pestaña "Situaciones de proyecto"

Cuadro de diálogo "Casos y combinaciones de cargas", pestaña "Situaciones de proyecto"

  • Casos de carga y combinaciones
  • Situación de proyecto
  • ELU
  • ELS
  • LRFD
  • ASD
  • Casos de carga incluidos
  • Casos de carga excluidos
Usado en
  • Situación de proyecto
Compartir