Definir manualmente las combinaciones de carga
Definir manualmente las combinaciones de carga
03-07-2025
023393
  • RFEM 6

Definición manual de combinación de carga

Definir manualmente las combinaciones de carga

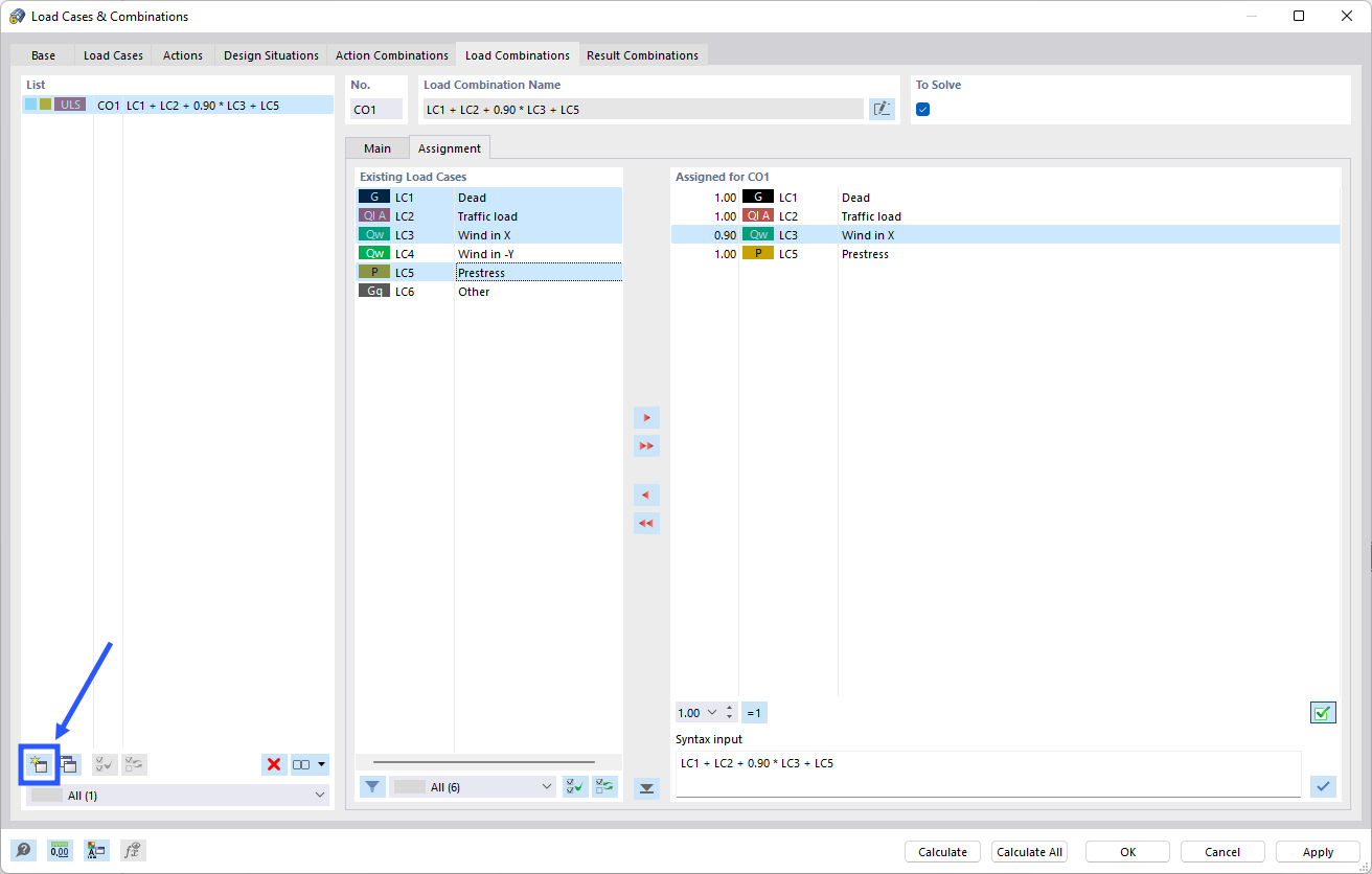
La imagen muestra el proceso de definición manual de una combinación de cargas en el software de Dlubal. Se muestra un cuadro de diálogo que permite configurar la selección de casos de carga y sus factores correspondientes. Esto es crucial para cálculos estructurales precisos y la optimización de la carga de la estructura.
  • Combinación de cargas
  • Manual
Compartir