Mostrar detalles de cálculo con resultados en tablas y gráficos. Información estructurada sobre verificaciones de normas.
Visualización clara de detalles de cálculo, valores de entrada, resultados intermedios y resultados finales.
Mostrar detalles de cálculo con resultados en tablas y gráficos. Información estructurada sobre verificaciones de normas.
Visualización clara de detalles de cálculo, valores de entrada, resultados intermedios y resultados finales.
30-05-2024
027044
  • Cálculo de estructuras de hormigón para RFEM 6
  • Cálculo de hormigón para RSTAB 9
  • Estructuras de hormigón

Acoplamiento de resultados gráficos y tabulares

Mostrar detalles de cálculo con resultados en tablas y gráficos. Información estructurada sobre verificaciones de normas.

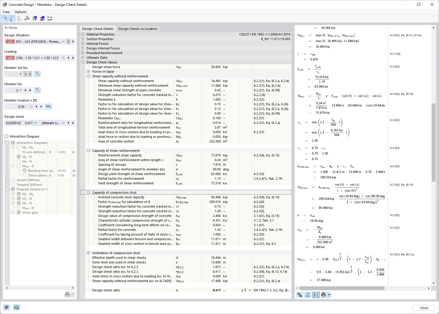
El programa representa resultados tabulares y gráficos del cálculo de hormigón. Muestra una disposición estructurada de valores de entrada, resultados intermedios y finales. La documentacion detallada facilita establecer cuáles son las comprobaciones, incluida la capacidad de carga y el servicio. Una ventana de información proporciona una visión del proceso de cálculo con fórmulas y referencias normativas.
  • Cálculo de hormigón
  • Mostrar detalles del cálculo
  • Verificar comprobaciones de norma
  • Estado límite último y servicio
  • Reglas constructivas de la norma
  • Hormigón armado
  • Hormigón
  • Cálculo
Usado en
  • Cálculo de hormigón | Documentación detallada de las verificaciones de diseño realizadas
Compartir
24-03-2025
027045
  • Cálculo de estructuras de hormigón para RFEM 6
  • Cálculo de hormigón para RSTAB 9
  • Estructuras de hormigón
Salida detallada de comprobaciones de cálculo
Visualización clara de detalles de cálculo, valores de entrada, resultados intermedios y resultados finales.

La imagen muestra un listado detallado y una representación de detalles de cálculo en el contexto del cálculo de hormigón. Ofrece una visión general estructurada de los valores de entrada, resultados intermedios y resultados finales de cada verificación. Las verificaciones examinan tanto la resistencia como el estado límite de servicio, y consideran los requisitos normativos de la construcción. Esta información integral apoya a los ingenieros en el diseño preciso de edificios.
  • Verificación de hormigón
  • Normas de diseño
  • Verificación de resistencia
  • Comprobación en estado límite de servicio
  • Aplicar reglas constructivas
  • Hormigón
  • Hormigón armado
  • Cálculo
Compartir