Visualización de la deformación elástica lineal y fisurada en secciones de hormigón armado, centrada en los Estados I y II.
Visualización de la deformación de elementos de hormigón en el estado II con rigidez a tracción según normas.
Visualización de la deformación elástica lineal y fisurada en secciones de hormigón armado, centrada en los Estados I y II.
Visualización de la deformación de elementos de hormigón en el estado II con rigidez a tracción según normas.
30-05-2024
027057
  • Cálculo de estructuras de hormigón para RFEM 6
  • Cálculo de hormigón para RSTAB 9
  • Estructuras de hormigón

Deformación elástica lineal (arriba) y Deformación considerando el estado II (abajo)

Visualización de la deformación elástica lineal y fisurada en secciones de hormigón armado, centrada en los Estados I y II.

La imagen muestra el análisis comparativo de la deformación del hormigón armado bajo condiciones lineales elásticas y en el estado II. Arriba, la deformación en el estado I; abajo, la deformación modificada con endurecimiento a tracción. Considera la rigidez del estado fisurada y el endurecimiento a tracción según la norma. Ilustra el cálculo de deformaciones efectivas para diferentes estados del hormigón.
  • Deformación elástica lineal
  • Estado II de hormigón armado
  • Hormigón fisurado
  • Relleno traccionado
  • Hormigón armado
  • Hormigón
  • Cálculo
Usado en
  • Cálculo de hormigón | Determinación de la deformación en el estado II
Compartir
24-03-2025
027058
  • Cálculo de estructuras de hormigón para RFEM 6
  • Cálculo de hormigón para RSTAB 9
  • Estructuras de hormigón
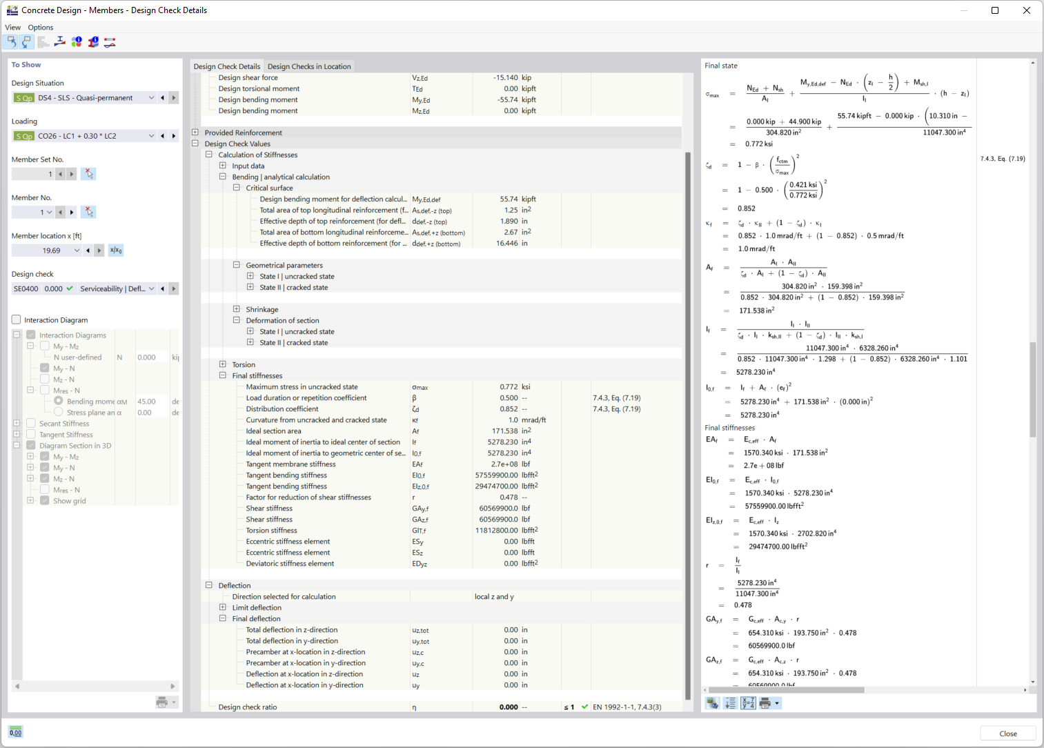
Detalles de cálculo para la consideración de la sección fisurada
Visualización de la deformación de elementos de hormigón en el estado II con rigidez a tracción según normas.

La imagen muestra los aspectos técnicos del cálculo de la deformación de elementos de hormigón armado en el Estado II fisurado. En particular, se destaca el método de "rigidización por tracción" entre las fisuras, que se considera al determinar la rigidez. Esto se lleva a cabo de acuerdo con las normas de diseño relevantes para garantizar resultados precisos de capacidad de carga.
  • Deformación de componentes de hormigón
  • Estado II del hormigón
  • Tensión de rigidización
  • Sección fisurada
  • Cálculo de hormigón armado
  • Tensionamiento
  • Normas de cálculo
  • Hormigón armado
  • Hormigón
  • Cálculo
Compartir