Visualización de resultados, unión de acero
  • Visor 3D
  • Visor 3D | Babylon
  • Realidad virtual
Uniones de acero, tabla con resultados de RFEM 6
  • Visor 3D
  • Visor 3D | Babylon
  • Realidad virtual
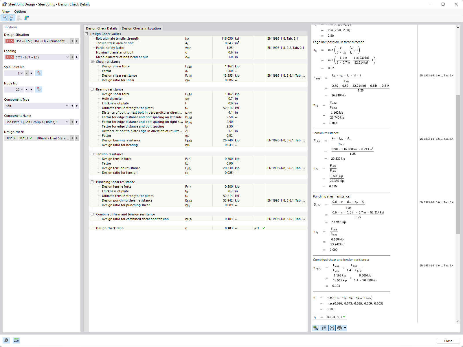
Uniones de acero | Detalles de comprobación de diseño
Unión de acero
  • Visor 3D
  • Visor 3D | Babylon
  • Realidad virtual
Resultados en la unión de acero
Visualización de resultados, unión de acero
Uniones de acero, tabla con resultados de RFEM 6
Uniones de acero | Detalles de comprobación de diseño
Unión de acero
Resultados en la unión de acero
30-05-2024
027953
  • Uniones de acero para RFEM 6
  • RFEM 6
  • Estructuras de acero
    • Conexiones de acero

Visualización de resultados en la conexión de acero

Visualización de resultados, unión de acero

Usado en
  • Uniones de acero | Resultados
Modelo en 3D
Más sobre el modelo 3D
  • Nave de acero
Especificaciones
Número de nudos 71
Número de líneas 116
Número de barras 116
Número de superficies 0
Número de sólidos 0
Número de casos de carga 11
Número de combinaciones de carga 32
Número de combinaciones de resultados 0
Peso completo 17,474 t
Dimensiones (métricas) 23,000 x 14,419 x 50,000 m
Dimensiones (imperiales) 75.46 x 47.31 x 164.04 feet
Compartir
09-03-2024
028027
  • RFEM 6
  • Uniones de acero para RFEM 6
  • Estructuras de acero
    • Conexiones de acero
    • Eurocode 3
Cálculo de uniones de acero, tabla de resultados
Uniones de acero, tabla con resultados de RFEM 6

Modelo en 3D
Más sobre el modelo 3D
  • Unión de acero con cartela para la conexión de la viga al pilar
Especificaciones
Número de nudos 1111
Número de líneas 897
Número de barras 544
Número de superficies 70
Número de sólidos 0
Número de casos de carga 3
Número de combinaciones de carga 0
Número de combinaciones de resultados 0
Peso completo 0.111 t
Dimensiones (métricas) 1,183 x 0,792 x 0,240 m
Dimensiones (imperiales) 3.88 x 2.6 x 0.79 feet
Compartir
30-05-2024
028449
  • Uniones de acero para RFEM 6
  • RFEM 6
  • Estructuras de acero
    • Conexiones de acero
    • Eurocode 3
Uniones de acero adicionales | Detalles de comprobación de diseño
Uniones de acero | Detalles de comprobación de diseño

Usado en
  • Situaciones de proyecto para uniones de acero
Compartir
09-03-2024
030325
  • Uniones de acero para RFEM 6
  • RFEM 6
  • Estructuras de acero
    • Conexiones de acero
Unión de acero
Modelo en 3D
Más sobre el modelo 3D
  • Nave de acero
Especificaciones
Número de nudos 71
Número de líneas 116
Número de barras 116
Número de superficies 0
Número de sólidos 0
Número de casos de carga 11
Número de combinaciones de carga 32
Número de combinaciones de resultados 0
Peso completo 17,474 t
Dimensiones (métricas) 23,000 x 14,419 x 50,000 m
Dimensiones (imperiales) 75.46 x 47.31 x 164.04 feet
Compartir
09-03-2024
030821
  • RFEM 6
  • Uniones de acero para RFEM 6
  • Estructuras de acero
    • Conexiones de acero
Resultados en la unión de acero | Tensión
Resultados en la unión de acero

Compartir