Plantilla de conexión de acero
Pandeo de placas del alma sin rigidizador
Pandeo de la rigidez del alma
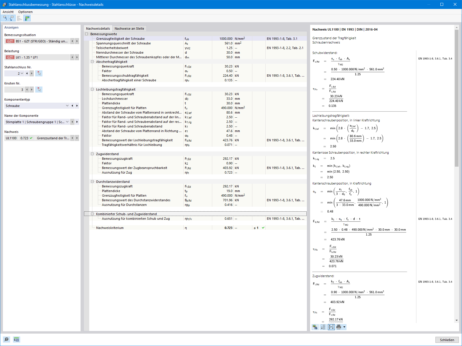
Detalles de diseño de pernos
Plantilla de conexión de acero
Pandeo de placas del alma sin rigidizador
Pandeo de la rigidez del alma
Detalles de diseño de pernos
30-05-2024
028559
  • RFEM 6
  • Uniones de acero para RFEM 6
  • Estructuras de acero
    • Conexiones de acero
    • Eurocode 3

Plantilla de conexión de acero

Usado en
  • Uniones de acero | Software para anĂ¡lisis de estabilidad
Compartir
09-03-2024
028637
  • RFEM 6
  • Uniones de acero para RFEM 6
  • Estructuras de acero
    • Conexiones de acero
    • Eurocode 3
Pandeo de placas del alma sin rigidizador
Compartir
09-03-2024
028653
  • RFEM 6
  • Uniones de acero para RFEM 6
  • Estructuras de acero
    • Conexiones de acero
    • Eurocode 3
Pandeo de la rigidez del alma
Compartir
09-03-2024
028655
  • RFEM 6
  • Uniones de acero para RFEM 6
  • Estructuras de acero
    • Conexiones de acero
    • Eurocode 3
Detalles de diseño de pernos
Compartir