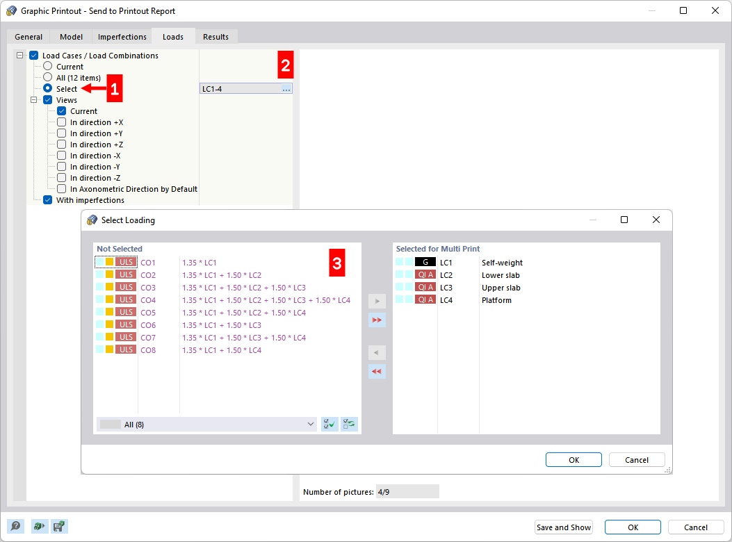
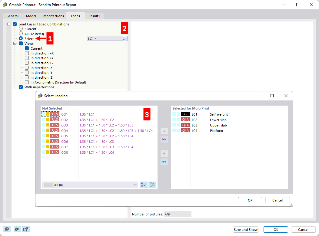
Definición de casos de carga para multiimpresión
Definición de casos de carga para multiimpresión
09-03-2024
028602
  • RFEM 6

Definición de casos de carga para multiimpresión

Compartir