Definir tipo de análisis "Análisis de espectro de respuesta" para el caso de carga
Definir tipo de análisis "Análisis de espectro de respuesta" para el caso de carga
27-06-2024
028739
  • RFEM 6
  • RSTAB 9
  • Análisis modal para RFEM 6
    • Análisis modal para RSTAB 9
    • Análisis del espectro de respuesta para RSTAB 9
    • Análisis del espectro de respuesta para RFEM 6
    • Análisis dinámico y sísmico

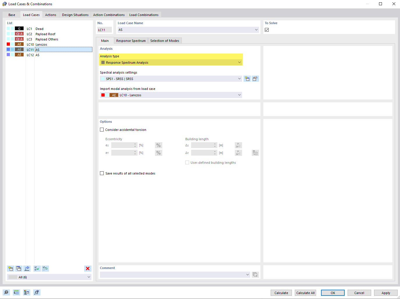
Definición del tipo de análisis de espectro de respuesta para el caso de carga

Definir tipo de análisis "Análisis de espectro de respuesta" para el caso de carga

La imagen muestra el proceso de definición del método de espectro de respuesta para un caso de carga en un entorno de análisis estructural. Ilustra la selección de parámetros importantes para el cálculo de reacciones dinámicas ante cargas sísmicas. Esto permite a los ingenieros evaluar la respuesta estructural de su modelo considerando actividades sísmicas.
  • Método del espectro de respuesta
  • Tipo de análisis
Compartir