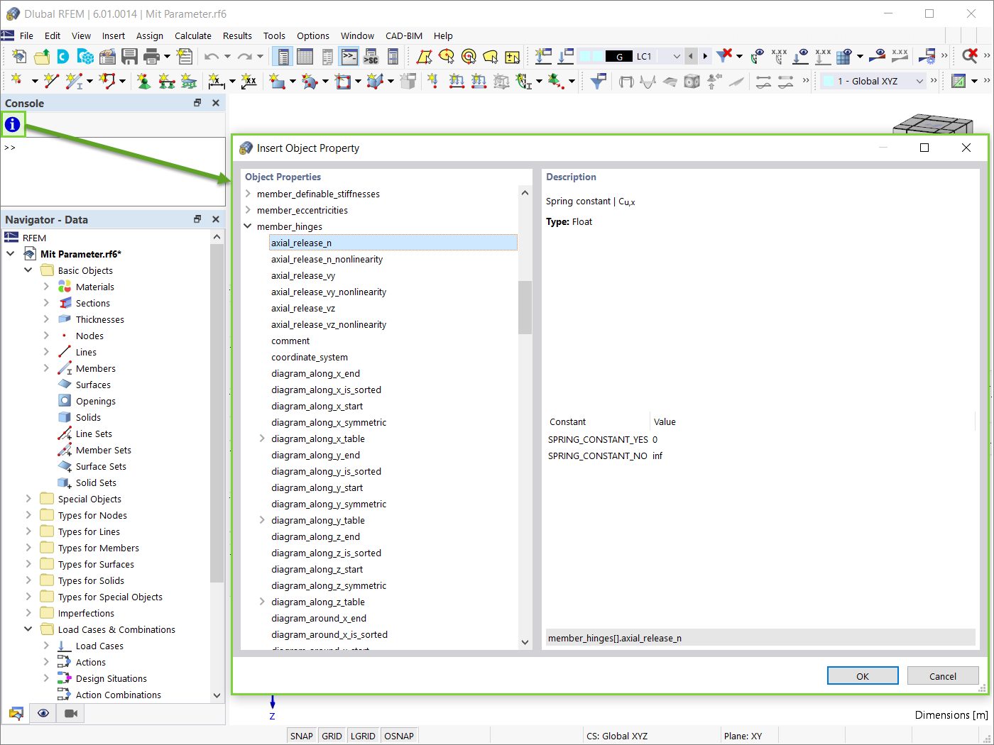
Propiedades del objeto
Propiedades del objeto
30-05-2024
028851
  • RFEM 6

Propiedades del objeto

  • Bloques
  • Programación
  • JavaScript
Usado en
  • Bloques dinámicos en RFEM 6 (por medio de JavaScript)
Compartir