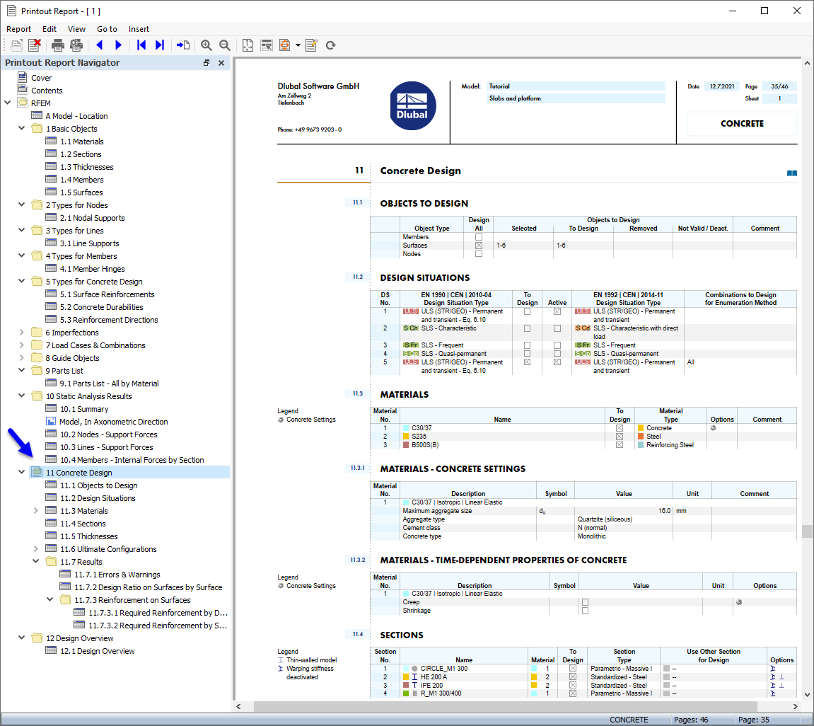
Datos del "Cálculo de hormigón" en el informe
Datos del "Cálculo de hormigón" en el informe
23-10-2024
029851
  • RFEM 6

Datos del "Cálculo de hormigón" en el informe

  • Informe
  • Cálculo de hormigón
Compartir