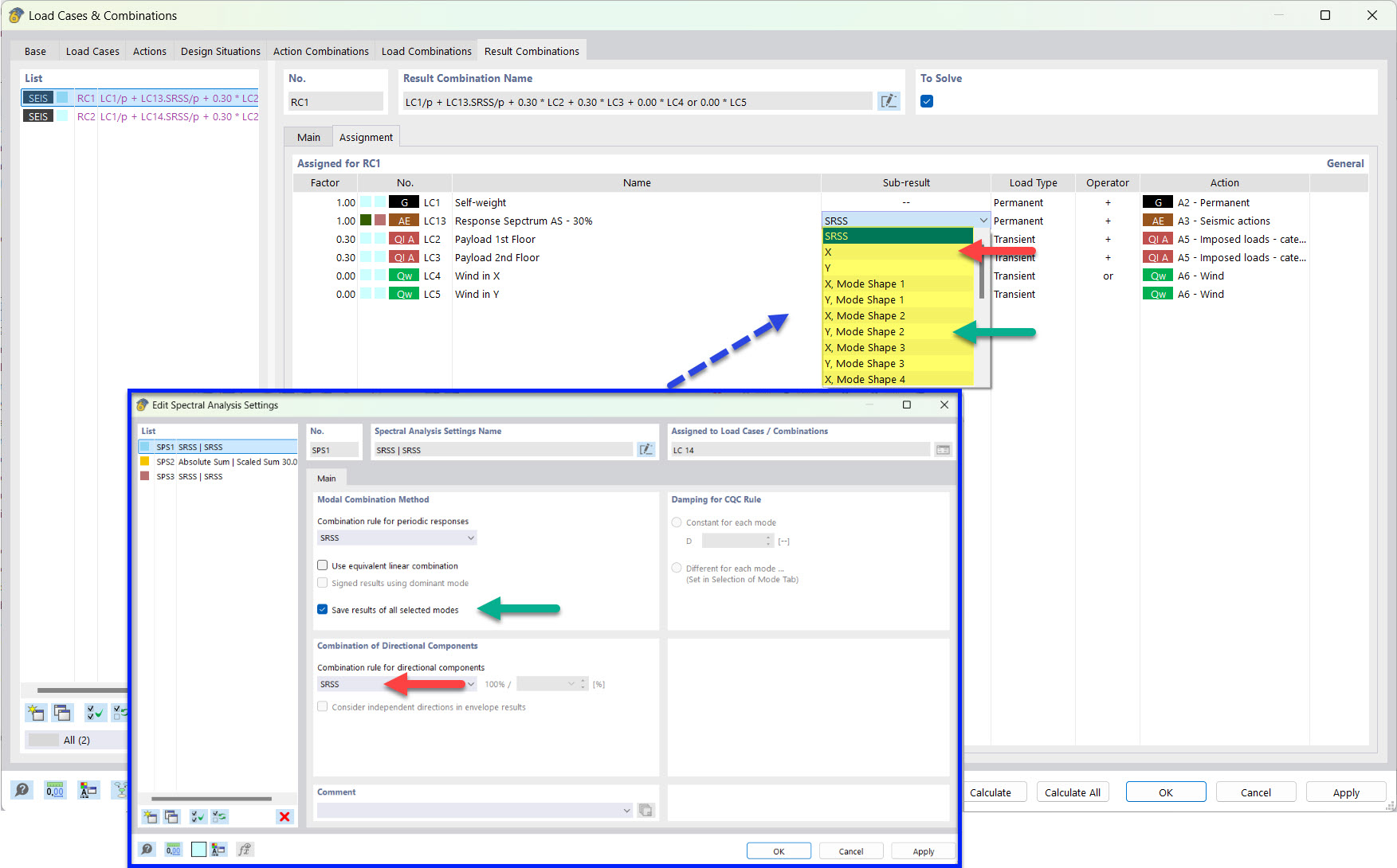
Resultado parcial para la combinación de resultados sísmicos con formas modales guardadas y regla SRSS
Resultado parcial para la combinación de resultados sísmicos con formas modales guardadas y regla SRSS
25-03-2022
030499
  • RFEM 6
  • Análisis modal para RFEM 6
  • Análisis del espectro de respuesta para RFEM 6
    • RSTAB 9
    • Análisis modal para RSTAB 9
    • Análisis del espectro de respuesta para RSTAB 9
    • Análisis dinámico y sísmico

Resultado parcial para la combinación de resultados sísmicos con formas modales guardadas y regla SRSS

  • Combinación de resultados
  • Sismo
  • Resultado parcial
  • SRSS
Compartir