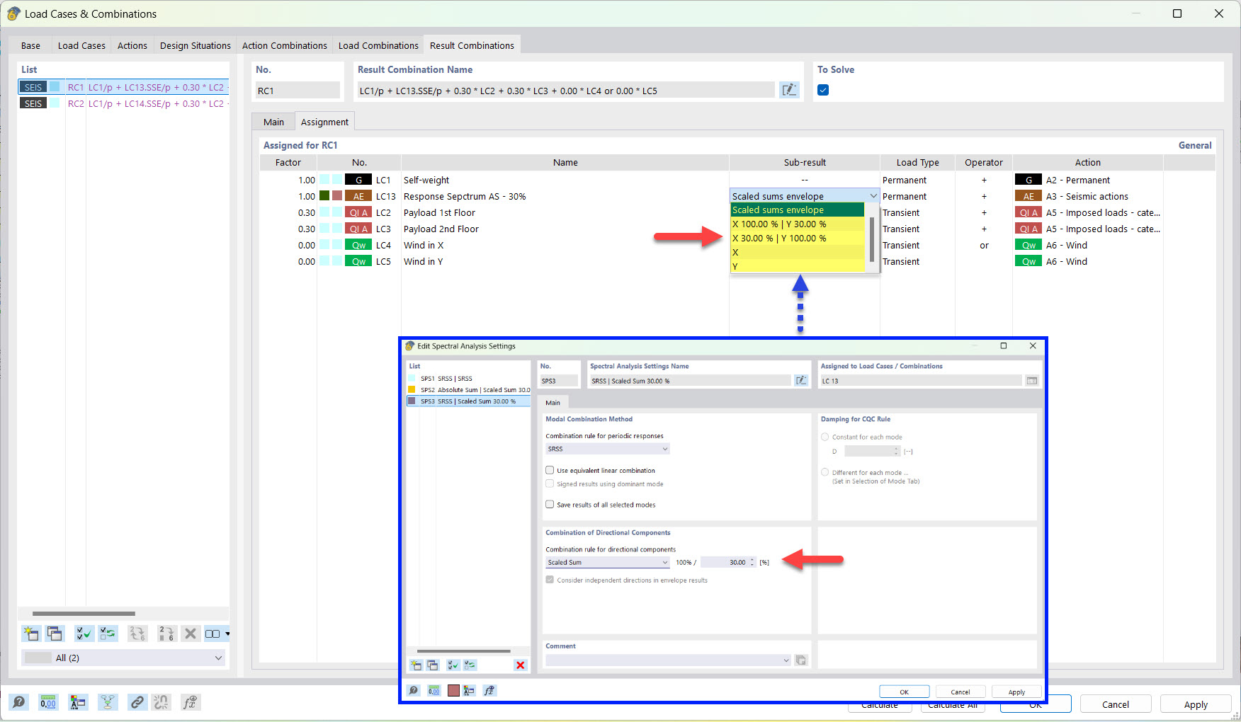
Resultado parcial para combinación de sismo usando suma escalada
Resultado parcial para combinación de sismo usando suma escalada
25-03-2022
030500
  • RFEM 6
  • Análisis modal para RFEM 6
  • Análisis del espectro de respuesta para RFEM 6
    • RSTAB 9
    • Análisis modal para RSTAB 9
    • Análisis del espectro de respuesta para RSTAB 9
    • Análisis dinámico y sísmico

Subresultados para combinación de resultados de sismo por combinación de suma escalada

Resultado parcial para combinación de sismo usando suma escalada

  • Combinación de resultados
  • Terremoto
  • Resultado parcial
  • Suma escalada
Compartir