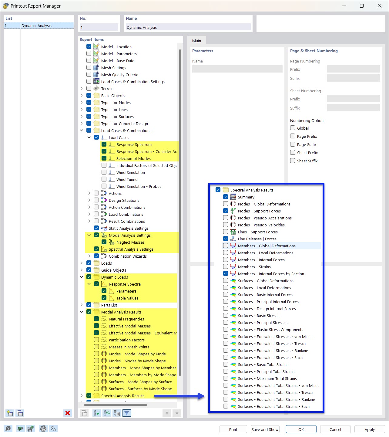
Selección de datos del análisis dinámico en el administrador del informe
Selección de datos del análisis dinámico en el administrador del informe
28-03-2022
030523
  • RFEM 6
  • Análisis modal para RFEM 6
  • Análisis del espectro de respuesta para RFEM 6
    • RSTAB 9
    • Análisis modal para RSTAB 9
    • Análisis del espectro de respuesta para RSTAB 9
    • Análisis dinámico y sísmico

Seleccionar datos de análisis dinámico en administrador de informe

Selección de datos del análisis dinámico en el administrador del informe

  • Informe
  • Análisis modal
  • Método de espectro de respuesta
  • Análisis espectral
  • Administrador de informes
Compartir