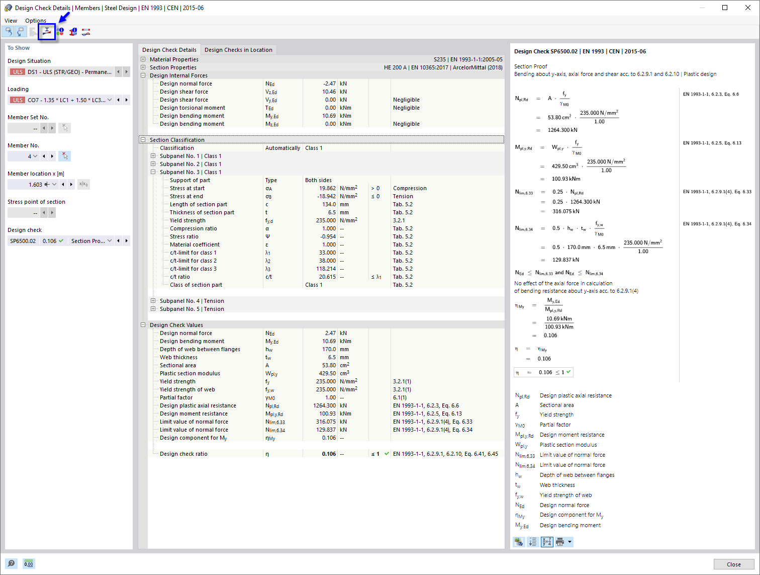
Detalles de verificación para flexión respecto al eje y, esfuerzo axil y cortante
Detalles de verificación para flexión respecto al eje y, esfuerzo axil y cortante
01-04-2022
030641
  • Cálculo de acero para RFEM 6

Detalles de verificación para flexión respecto al eje y, esfuerzo axil y cortante

  • Detalles de verificación
  • Flexión respecto al eje Y
  • Prueba de sección
Compartir