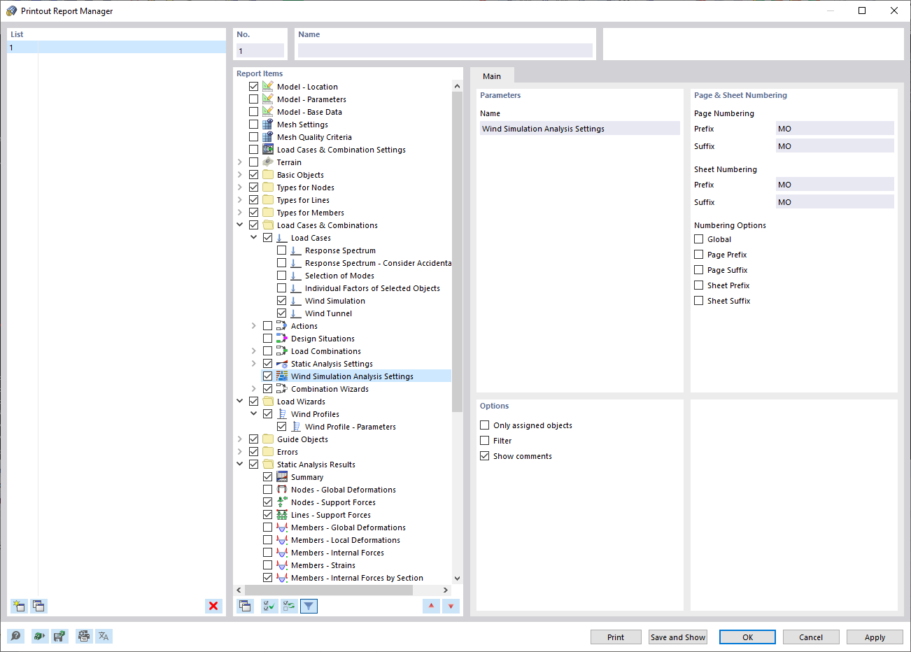
Administrador de informes
Administrador de informes
04-04-2022
030703
  • RFEM 6

Administrador de informes

  • RWIND
  • Manual
  • Administrador de informes
Compartir