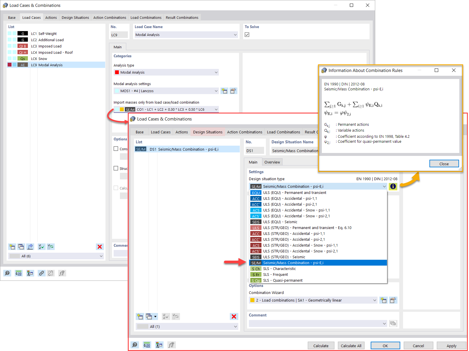
Análisis modal de masas a partir de una combinación de carga
Análisis modal de masas a partir de una combinación de carga
28-04-2022
031340
  • RFEM 6
  • Análisis modal para RFEM 6
  • Análisis modal para RSTAB 9
    • Análisis dinámico y sísmico

Análisis modal de masas a partir de una combinación de carga

  • Análisis modal
  • Masas
  • Combinaciones de carga
Usado en
  • Análisis modal | Importación de masas
Compartir