Representación del cálculo de la sección para la torsión de alabeo en un modelo 3D. Se muestran esfuerzos internos, como fuerza normal y momentos de torsión.
Representación del cálculo de la sección para la torsión de alabeo en un modelo 3D. Se muestran esfuerzos internos, como fuerza normal y momentos de torsión.
30-05-2024
032626
  • Cálculo de aluminio para RFEM 6
  • Cálculo de aluminio para RSTAB 9
  • Eurocode 9

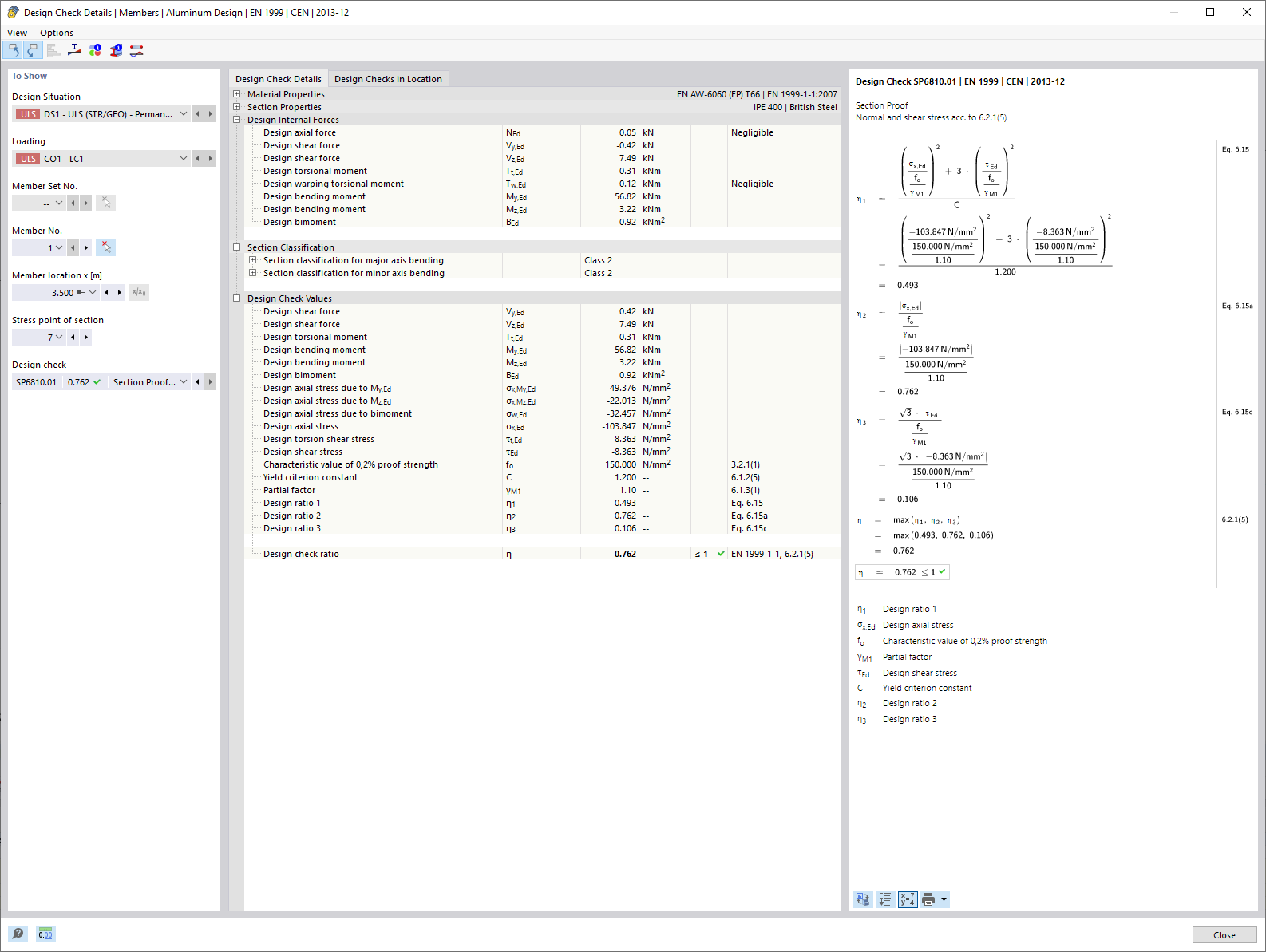
Comprobación de sección considerando torsión de alabeo (7 grados de libertad)

Representación del cálculo de la sección para la torsión de alabeo en un modelo 3D. Se muestran esfuerzos internos, como fuerza normal y momentos de torsión.

La imagen muestra un detalle de un modelo 3D que ilustra el cálculo de la deformación de la sección bajo torsión con alabeo considerando 7 grados de libertad. Se presentan diferentes esfuerzos internos, incluyendo esfuerzo normal (N), fuerzas de cortante (Vu, Vv) y momentos de torsión (Mt,pri, Mt,sec, Mu, Mv, Mω). Estos valores sirven de base para la verificación de tensiones equivalentes en el cálculo de aluminio.
  • Verificación de secciones
  • Torsión alabeada
  • 7 grados de libertad
  • Cálculo de aluminio
  • Esfuerzos internos
  • Estructuras de barras
  • RFEM
  • RSTAB
  • Alabeo de la sección
  • Sección
  • Verificación
Usado en
  • Cálculo de aluminio | Consideración de los esfuerzos internos del cálculo con alabeo torsional (7 grados de libertad)
Compartir