Membrana cónica - Método de proyección radial
  • Visor 3D
  • Visor 3D | Babylon
  • Realidad virtual
Membrana cónica - carga superficial
  • Visor 3D
  • Visor 3D | Babylon
  • Realidad virtual
Membrana cónica - Líneas de contorno
  • Visor 3D
  • Visor 3D | Babylon
  • Realidad virtual
Membrana cónica - Método de proyección radial
Membrana cónica - carga superficial
Membrana cónica - Líneas de contorno
05-08-2022
033519
  • RFEM 6
  • Búsqueda de forma para RFEM 6
  • Estructuras con membranas tensadas
    • Búsqueda de forma y patrones de corte

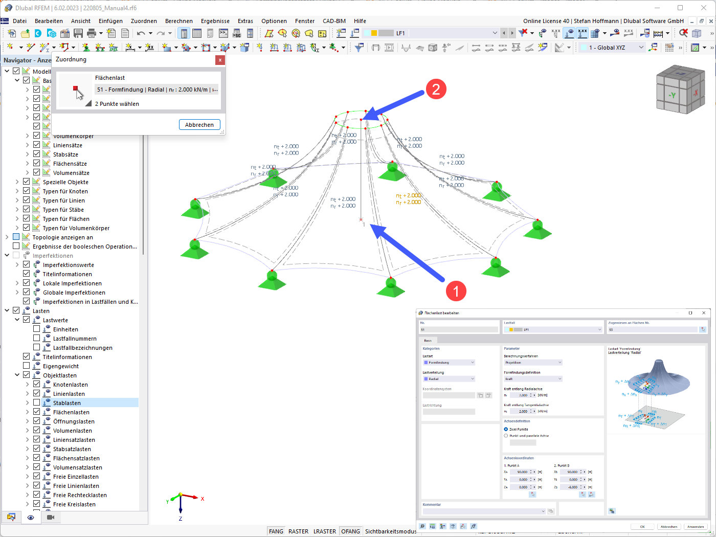
Membrana cónica: Método de proyección radial

Membrana cónica - Método de proyección radial

  • Membrana cónica
  • Radial
  • Método de proyección
Modelo en 3D
Más sobre el modelo 3D
  • Membrana cónica
Especificaciones
Número de nudos 108
Número de líneas 162
Número de barras 54
Número de superficies 54
Número de sólidos 0
Número de casos de carga 1
Número de combinaciones de carga 0
Número de combinaciones de resultados 0
Peso completo 0.245 t
Dimensiones (métricas) 109,696 x 6,000 x 49,397 m
Dimensiones (imperiales) 359.9 x 19.69 x 162.06 feet
Compartir
09-03-2024
033514
  • RFEM 6
  • Búsqueda de forma para RFEM 6
  • Estructuras con membranas tensadas
    • Búsqueda de forma y patrones de corte
Membrana cónica - carga superficial
Usado en
  • Membrana cónica
Modelo en 3D
Más sobre el modelo 3D
  • Membrana cónica
Especificaciones
Número de nudos 108
Número de líneas 162
Número de barras 54
Número de superficies 54
Número de sólidos 0
Número de casos de carga 1
Número de combinaciones de carga 0
Número de combinaciones de resultados 0
Peso completo 0.245 t
Dimensiones (métricas) 109,696 x 6,000 x 49,397 m
Dimensiones (imperiales) 359.9 x 19.69 x 162.06 feet
Compartir
05-08-2022
033515
  • RFEM 6
  • Búsqueda de forma para RFEM 6
  • Estructuras con membranas tensadas
    • Búsqueda de forma y patrones de corte
Membrana cónica: Líneas de contorno
Membrana cónica - Líneas de contorno

  • Membrana cónica
  • Contornos
Modelo en 3D
Más sobre el modelo 3D
  • Membrana cónica
Especificaciones
Número de nudos 108
Número de líneas 162
Número de barras 54
Número de superficies 54
Número de sólidos 0
Número de casos de carga 1
Número de combinaciones de carga 0
Número de combinaciones de resultados 0
Peso completo 0.245 t
Dimensiones (métricas) 109,696 x 6,000 x 49,397 m
Dimensiones (imperiales) 359.9 x 19.69 x 162.06 feet
Compartir