FAQ 005299 | Aplicar el procedimiento de combinación direccional ortogonal ASCE 7 (regla 100 % + 30 %) a cargas sísmicas en un análisis estático.
FAQ 005299 | Aplicar el procedimiento de combinación direccional ortogonal ASCE 7 (regla 100 % + 30 %) a cargas sísmicas en un análisis estático.
08-08-2022
033528
  • RFEM 6
  • Estructuras de hormigón
  • Estructuras de acero
    • Análisis y dimensionamiento de estructuras
    • ASCE 7

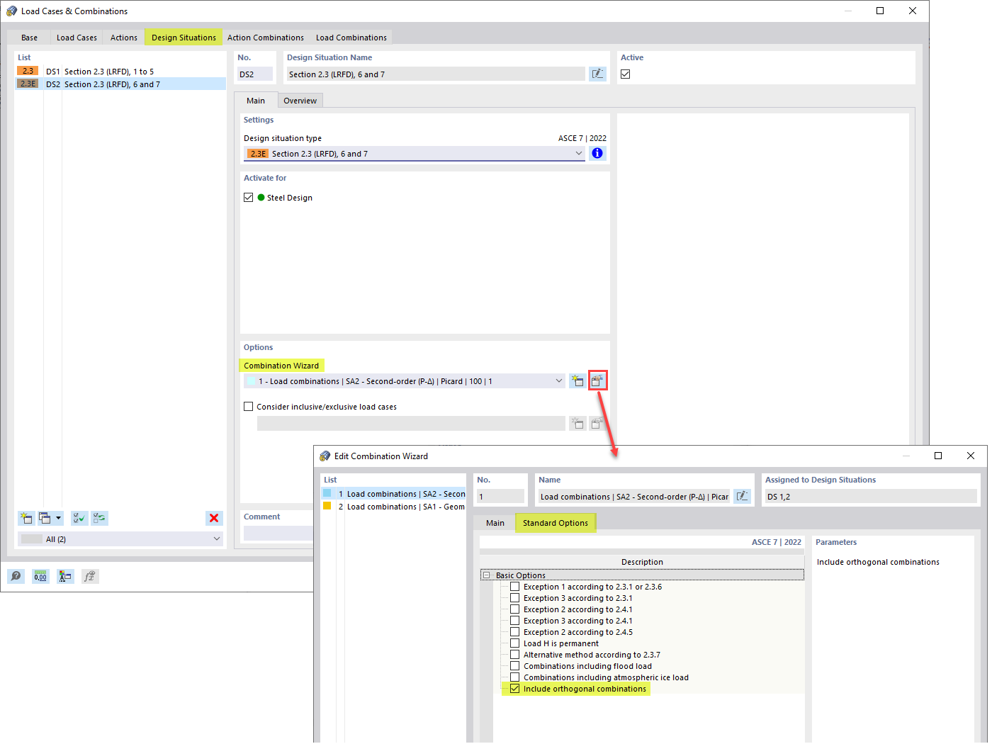
Incluir la opción de combinaciones ortogonales

FAQ 005299 | Aplicar el procedimiento de combinación direccional ortogonal ASCE 7 (regla 100 % + 30 %) a cargas sísmicas en un análisis estático.

Compartir