Seleccionar resultados parciales del análisis espectral para informe
Seleccionar resultados parciales del análisis espectral para informe
30-08-2022
033811
  • RFEM 6
  • Análisis modal para RFEM 6
  • Análisis del espectro de respuesta para RFEM 6
    • RSTAB 9
    • Análisis modal para RSTAB 9
    • Análisis del espectro de respuesta para RSTAB 9
    • Análisis dinámico y sísmico

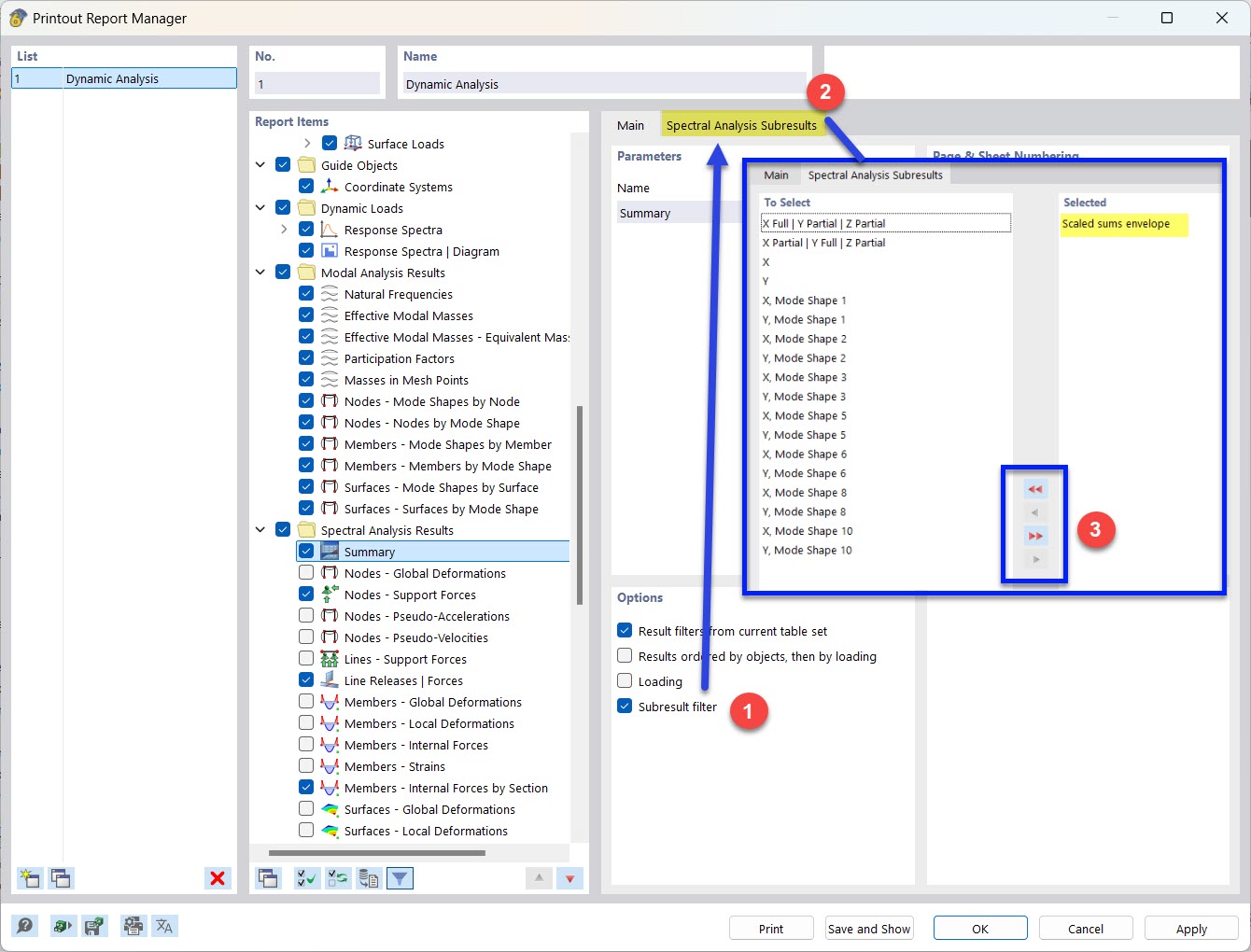
Selección de resultados parciales del análisis espectral para informe

Seleccionar resultados parciales del análisis espectral para informe

  • Informe
  • Filtro de resultados
  • Resultados parciales
  • Análisis espectral
Compartir