Cuadro de diálogo "Casos de carga y combinaciones", pestaña "Combinaciones de cargas"
Cuadro de diálogo "Casos de carga y combinaciones", pestaña "Combinaciones de cargas"
04-07-2025
034105
  • RSTAB 9

Cuadro de diálogo "Casos de carga y combinaciones", pestaña "Combinaciones de carga"

Cuadro de diálogo "Casos de carga y combinaciones", pestaña "Combinaciones de cargas"

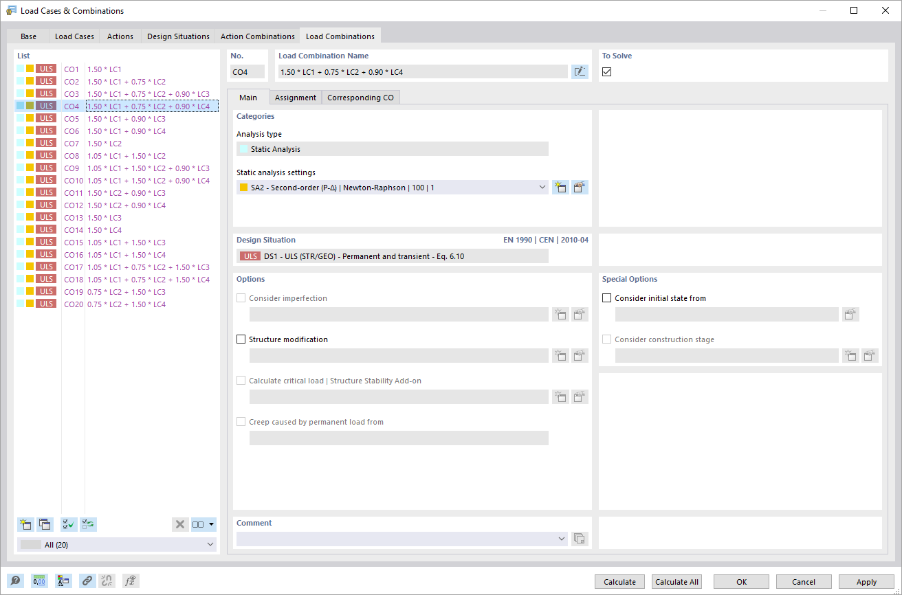
El cuadro de diálogo "Casos de carga y combinaciones" en la pestaña "Combinaciones de carga" ofrece una vista detallada de las combinaciones de carga existentes. Los usuarios tienen acceso a varias funciones para editar y organizar estas combinaciones. La estructura de las combinaciones de carga se presenta en forma de tabla, lo que permite una fácil visualización. También hay opciones para ajustar la información mostrada y crear nuevas combinaciones.
  • Caso de carga
  • Combinaciones de cargas
  • Combinación de cargas
Compartir