KB 001767 | AISC 341-16 Diseño de barra de momento en RFEM 6
KB 001767 | AISC 341-16 Diseño de barra de momento en RFEM 6
KB 001767 | AISC 341-16 Diseño de barra de momento en RFEM 6
KB 001767 | AISC 341-16 Diseño de barra de momento en RFEM 6
KB 001767 | AISC 341-16 Diseño de barra de momento en RFEM 6
KB 001767 | AISC 341-16 Diseño de barra de momento en RFEM 6
KB 001767 | Cálculo de barras de pórtico resistente a momento según AISC 341-16 en RFEM 6
  • Visor 3D
  • Visor 3D | Babylon
  • Realidad virtual
KB 001767 | AISC 341-16 Diseño de barra de momento en RFEM 6
KB 001767 | AISC 341-16 Diseño de barra de momento en RFEM 6
KB 001767 | AISC 341-16 Diseño de barra de momento en RFEM 6
KB 001767 | AISC 341-16 Diseño de barra de momento en RFEM 6
KB 001767 | AISC 341-16 Diseño de barra de momento en RFEM 6
KB 001767 | AISC 341-16 Diseño de barra de momento en RFEM 6
KB 001767 | Cálculo de barras de pórtico resistente a momento según AISC 341-16 en RFEM 6
30-05-2024
034944
  • RFEM 6
  • Cálculo de acero para RFEM 6
  • Estructuras de acero
    • Edificios
    • Análisis y dimensionamiento de estructuras
    • Análisis dinámico y sísmico
    • ANSI/AISC 360
    • ASCE 7

Requisito de ductilidad de la brida

KB 001767 | AISC 341-16 Diseño de barra de momento en RFEM 6

Usado en
  • AISC 341-16 Diseño de barra de momento en RFEM 6
Compartir
30-05-2024
034945
  • RFEM 6
  • Cálculo de acero para RFEM 6
  • Estructuras de acero
    • Edificios
    • Análisis y dimensionamiento de estructuras
    • Análisis dinámico y sísmico
    • ANSI/AISC 360
    • ASCE 7
Requisito de ductilidad del alma
KB 001767 | AISC 341-16 Diseño de barra de momento en RFEM 6

Usado en
  • AISC 341-16 Diseño de barra de momento en RFEM 6
Compartir
30-05-2024
034946
  • RFEM 6
  • Cálculo de acero para RFEM 6
  • Estructuras de acero
    • Edificios
    • Análisis y dimensionamiento de estructuras
    • Análisis dinámico y sísmico
    • ANSI/AISC 360
    • ASCE 7
Arriostramiento de estabilidad por barra
KB 001767 | AISC 341-16 Diseño de barra de momento en RFEM 6

Usado en
  • AISC 341-16 Diseño de barra de momento en RFEM 6
Compartir
30-05-2024
034947
  • RFEM 6
  • Cálculo de acero para RFEM 6
  • Estructuras de acero
    • Edificios
    • Análisis y dimensionamiento de estructuras
    • Análisis dinámico y sísmico
    • ANSI/AISC 360
    • ASCE 7
Separación máxima de la viga de estabilidad
KB 001767 | AISC 341-16 Diseño de barra de momento en RFEM 6

Usado en
  • AISC 341-16 Diseño de barra de momento en RFEM 6
Compartir
30-05-2024
034948
  • RFEM 6
  • Cálculo de acero para RFEM 6
  • Estructuras de acero
    • Edificios
    • Análisis y dimensionamiento de estructuras
    • Análisis dinámico y sísmico
    • ANSI/AISC 360
    • ASCE 7
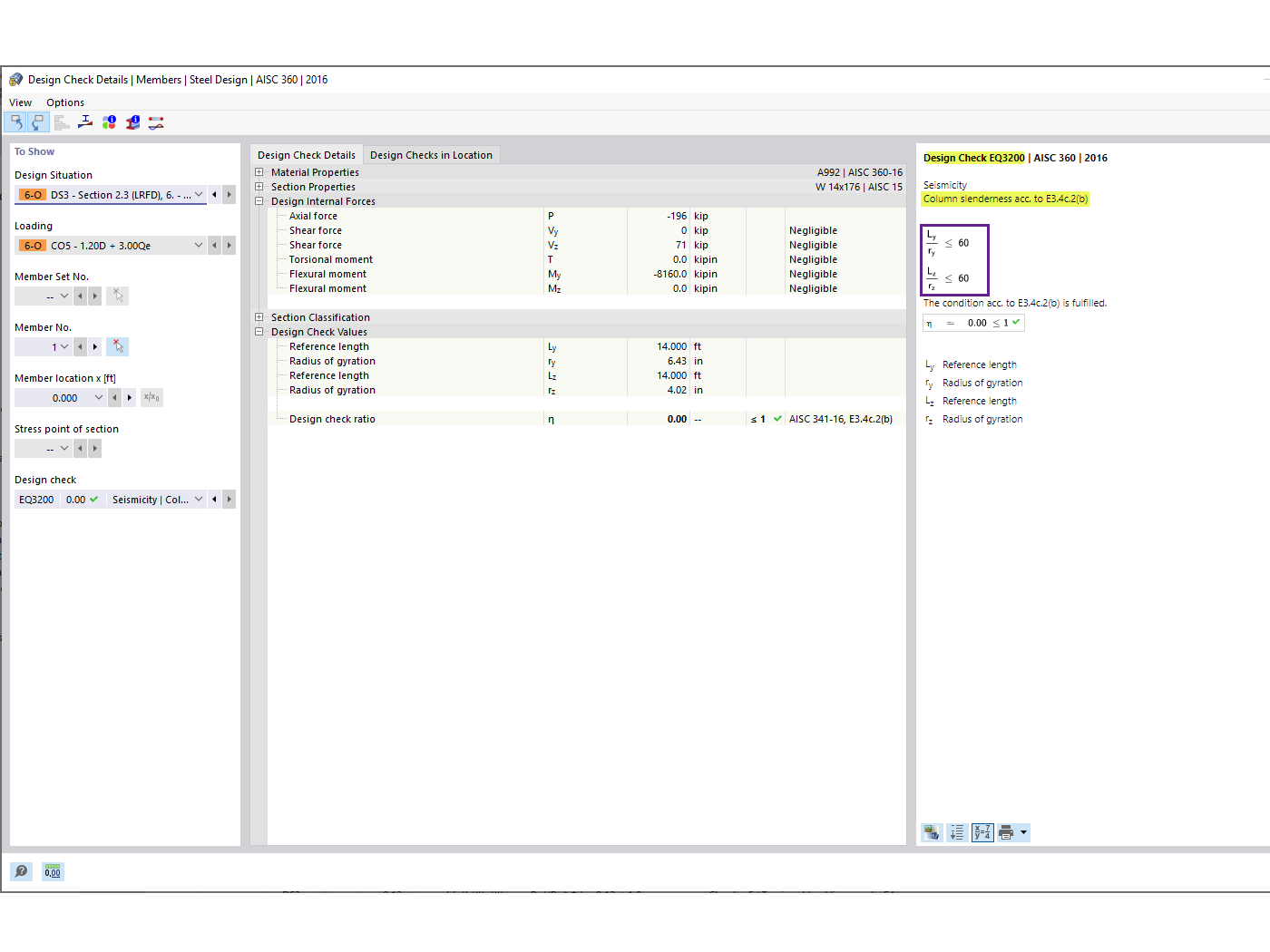
Resistencia requerida de la columna
KB 001767 | AISC 341-16 Diseño de barra de momento en RFEM 6

Usado en
  • AISC 341-16 Diseño de barra de momento en RFEM 6
Compartir
30-05-2024
034949
  • RFEM 6
  • Cálculo de acero para RFEM 6
  • Estructuras de acero
    • Edificios
    • Análisis y dimensionamiento de estructuras
    • Análisis dinámico y sísmico
    • ANSI/AISC 360
    • ASCE 7
Relación de esbeltez de la columna
KB 001767 | AISC 341-16 Diseño de barra de momento en RFEM 6

Usado en
  • AISC 341-16 Diseño de barra de momento en RFEM 6
Compartir
20-10-2022
034951
  • RFEM 6
  • Cálculo de acero para RFEM 6
  • Estructuras de acero
    • Edificios
    • Análisis y dimensionamiento de estructuras
    • Análisis dinámico y sísmico
    • ANSI/AISC 360
    • ASCE 7
KB 1767 Cálculo de barras de pórtico de acero
KB 001767 | Cálculo de barras de pórtico resistente a momento según AISC 341-16 en RFEM 6

  • Cálculo sísmico
  • AISC 341-16
  • Estructura de acero
  • Cálculo de acero
  • Sísmico
  • Coeficiente de reserva de resistencia
  • Arriostramiento de estabilidad
  • Pórticos resistentes a momento
Usado en
  • AISC 341-16 Diseño de barra de momento en RFEM 6
Modelo en 3D
Más sobre el modelo 3D
  • Diseño de barra de estructura de acero KB 1767
Especificaciones
Número de nudos 7
Número de líneas 3
Número de barras 3
Número de superficies 0
Número de sólidos 0
Número de casos de carga 2
Número de combinaciones de carga 5
Número de combinaciones de resultados 0
Peso completo 3.276 t
Dimensiones (métricas) 9,144 x 4,267 x 0,000 m
Dimensiones (imperiales) 30 x 14 x 0 feet
Compartir